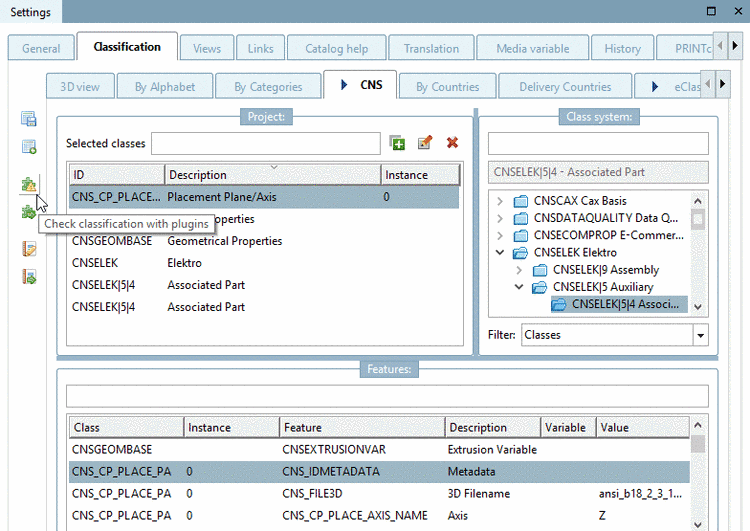
The correctness of classifications can be checked with the help of special plugins.
Click on the Check classification with plugins button to call it up
.
-> The Select plugin dialog opens.
Activate the desired plugin(s) and start the process by clicking .
For example, you can use the "Check Unique" plugin to check whether there are duplicate instances of a characteristic. If an error occurs, the result is displayed in the QA check [QA-Check] dialog with a specific error description.
In the following you can find a detailed description of the plugin "Check attribute variables".



