Create classes and attributes in different templates and then assign them to projects and complete directories specifically. This will accelerate the classification process of whole catalogs significantly.
Templates can contain just one single class system but also multiple.
There are different options for the designing of templates.
Example with setting a GTIN number with specific value
The GTIN-number attribute, for example, exists in many classifications. Now when creating a variable for this number in the template management and inserting it in different classifications, it will be set at all occurrences in other projects at once when executing the template.
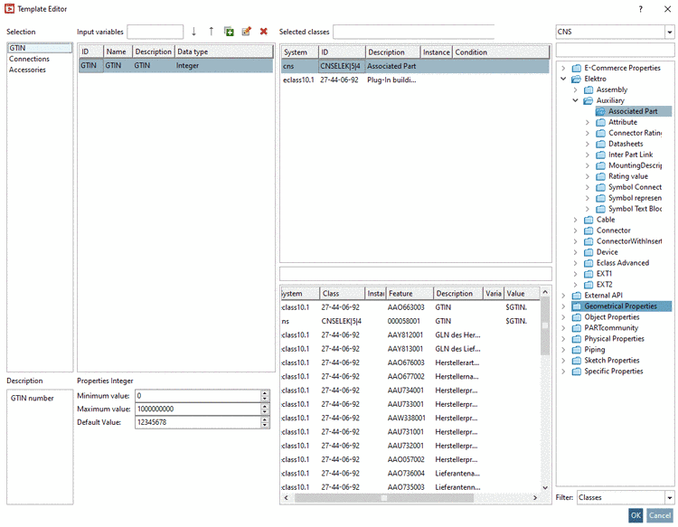
Select the tabbed page Classification and click on the button Manage templates.
-> The Template Editor is opened.
Top left, create a new template via
button or select an already existing one (here in
this example GTIN).At the very top, on the right side, in the list field, select the class (here in this example one after another "eclass10.1." and "CNS").
Perform a double-click on the desired class.
-> The class is displayed on the left under Selected classes.
-> In the field below the attributes of the selected class are listed.
Optionally, now you can enter table variables (column Variable) or fixed values (column Value).
Furthermore you can create variables with specific values under Input variables, which then can also be used for the entries under Variable and Value (here in this example "$GTIN."). Create new lines via
button. Fill out the fields ID, Name, Description and Data type. Depending on data type more
input fields are displayed below.Via list field, switch to another classification (here in this example "CNS") and repeat above procedure for any other classes and attributes.
You can open the Template Editor anytime later by clicking on Manage templates
.Now you can assign the template data either to single projects or to directories:
Under Automation, call the context menu command Batch run classification with templates.
-> The dialog Execute template is opened. Details have been explained above.
Templates created
in the Template Editor are saved on catalog main
level in the directory _classstore using the json
format.
In the _classstore directory, there is a
.def file for each
template. Texts like the description of the template can be translated
here.








![[Tip]](https://webapi.partcommunity.com/service/help/latest/pages/en/ecatalogsolutions/doc/images/tip.png)



