Créez des classes et des caractéristiques dans différents modèles et appliquez-les ensuite de manière ciblée à des projets ou à des répertoires entiers. Cela accélère considérablement la classification de catalogues entiers.
Les templates peuvent contenir non seulement des systèmes de classes individuels, mais aussi plusieurs systèmes de classes côte à côte.
Il existe différentes options pour la conception des templates :
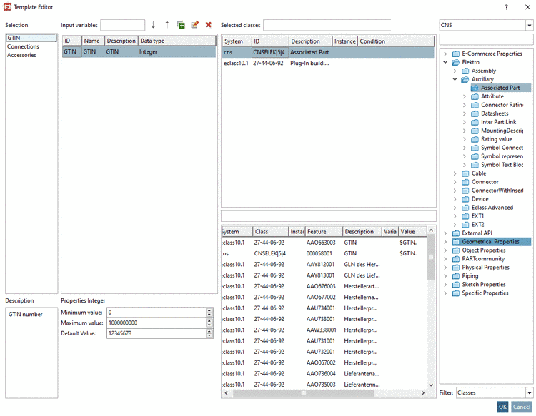
Exemple de définition de la caractéristique numéro GTIN avec une valeur spéciale:
Le numéro GTIN, par exemple, apparaît dans de nombreuses classifications en tant que caractéristique. Si vous créez maintenant, dans la gestion des modèles, la classe nécessaire avec des caractéristiques et une variable spéciale "joker" pour le numéro et que vous les saisissez dans différentes classifications, le numéro GTIN spécial sera défini pour tous les projets souhaités dans toutes les classifications lors de l'exécution du modèle.
Sélectionnez l'onglet Classification et cliquez sur le bouton Gérer les modèles [Manage templates].
-> L' éditeur de modèles [Template Editor] s'ouvre.
Créez un nouveau modèle à l’aide du bouton
dans le coin supérieur gauche ou sélectionnez
un existant (ici dans l’exemple GTIN).Sélectionnez tout en haut à droite de la zone de liste la classe (ici dans l'exemple successivement "eclass10.1." et "CNS").
Effectuez un double-clic sur la classe souhaitée.
-> La classe apparaît à gauche sous Classes sélectionnées [Selected classes].
-> Dans le champ en dessous, les caractéristiques de la classe sélectionnée sont affichées.
Vous pouvez maintenant saisir en option des variables de tableau (colonne Variable ) ou des valeurs fixes (colonne Valeur ).
Vous avez également la possibilité de Variables d’entrée [Input variables] variables avec des variables spécifiques valeurs, que vous pouvez ensuite utiliser pour la sélection sous Variable et Valeur (ici dans l’exemple « $GTIN. »). Créer un nouveau Lignes via
bouton. Remplissez les champs ID,
Nom [Name], description [Description] et type de données [Data type]. Selon le type de données, ci-dessous
D’autres champs de saisie correspondants s’affichent.Si nécessaire, passez à une autre classification dans la zone de liste (ici, dans l'exemple, "CNS") et exécutez à nouveau la procédure ci-dessus pour n'importe quelles autres classes et attributs.
Fermez l' éditeur de modèles [Template Editor] en cliquant sur .
Avec Cliquez sur Modèles gérer [Manage templates]
vous pouvez utiliser à nouveau l’éditeur de modèles [Template Editor] à tout moment
ouvrir.
Vous pouvez maintenant appliquer les données de modèle soit à des projets individuels, soit à des répertoires :
Application à des projets individuels :
Sélectionnez le projet que vous souhaitez classer à l'aide des données du modèle.
Cliquez sur Exécuter le modèle [Execute template]
ouvrir la boîte de dialogue Exécuter le modèle [Execute template].
Sélectionnez le modèle souhaité.
Si vous avez créé des variables sous Introduction [Input variables], celles-ci sont listées dans la boîte de dialogue et peuvent encore être adaptées en option.
Sélectionnez l'action souhaitée :
-> Les attributs de classification existants sont remplacés par des valeurs de gabarit. Pas de création de nouvelles classifications/attributs (similaire à l'ancienne option Remplacer les classifications existantes [Overwrite existing classifications] ).
-> S'il n'y a pas d'entrée, la valeur correspondante du gabarit est mise en place ; s'il y a une entrée, elle est remplacée par la nouvelle valeur.
La classification sélectionnée/définie dans le gabarit est supprimée (y compris les valeurs).
Sous Automatisation [Automation], appelez la commande de menu contextuel Exécution par lots Classification avec modèles [Batch run classification with templates].
-> La boîte de dialogue Exécuter le modèle [Execute template] s'ouvre. Les détails ont déjà été expliqués plus haut.
Fermez la boîte de dialogue en cliquant sur et appliquez le modèle en cliquant sur .
Le
Éditeur de modèles [Template Editor] Modèles créés dans la boîte de dialogue
sont stockés au format JSON au niveau principal du catalogue dans le répertoire _classstore .
Dans
_classstore répertoire existe pour
Chaque modèle dispose d’un fichier .def . Des textes tels que le
La description du modèle peut être traduite ici.


![Éditeur de modèles [Template Editor]](https://webapi.partcommunity.com/service/help/latest/pages/fr/ecatalogsolutions/doc/resources/img/img_87af102ca3044a548d0fe7049148f48b.png)

![Saisie des variables [Input variables]](https://webapi.partcommunity.com/service/help/latest/pages/fr/ecatalogsolutions/doc/resources/img/img_f9d168990566413fab8d21c424c5e8dc.png)

![Exécuter le modèle [Execute template]](https://webapi.partcommunity.com/service/help/latest/pages/fr/ecatalogsolutions/doc/resources/img/img_4250b4f2411a43f5aa851f2445ac6dc3.png)
![[Astuce]](https://webapi.partcommunity.com/service/help/latest/pages/fr/ecatalogsolutions/doc/images/tip.png)
![Classification par lots avec modèles [Batch run classification with templates]](https://webapi.partcommunity.com/service/help/latest/pages/fr/ecatalogsolutions/doc/resources/img/img_d4a6c323eb3941f996b5c78483d3b134.png)
![Exécuter un lot [Execute batch]](https://webapi.partcommunity.com/service/help/latest/pages/fr/ecatalogsolutions/doc/resources/img/img_98cef7a59f984340abbd637f1e52a158.png)

