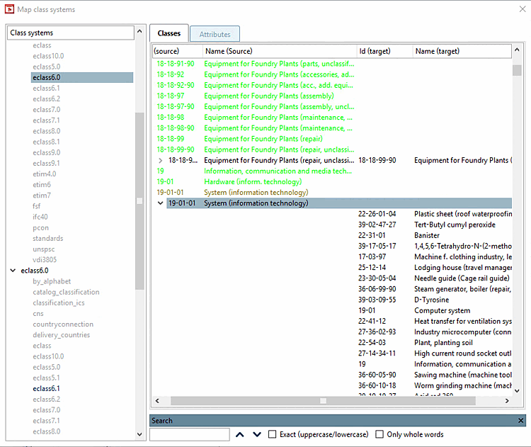
PARTproject -> Outils [Extras] -> Modules additionnels [Additional modules] -> Systèmes de classes : Mapper. [Class systems: map...].. ouvre la boîte de dialogue Mapper les systèmes de classes [Map class systems] (voir l'illustration suivante).
Le mapping vous permet de transférer les informations de classe d'un système de classification vers un autre système de classification. Vous pouvez par exemple mapper le système de classes que vous avez créé vous-même sur un système de classes déjà existant ou vous pouvez relativement facilement classifier un catalogue déjà classifié selon eClass 5.1 selon eClass 6.0.
A gauche, les systèmes de classes disponibles sont affichés, au deuxième niveau les systèmes de classes qui sont déjà mappés (noir) ou ceux pour lesquels un mapping peut encore être effectué (gris).
A droite, on peut voir l'affectation réelle des éléments (à chaque fois séparément pour les classes et les caractéristiques).
Les couleurs d'écriture ont la signification suivante :
| Entrées sans propositions |
| Entrées avec propositions disponibles |
| Entrées avec mapping défini |
| Entrées avec multimapping défini |
Le traitement manuel s'effectue via des menus contextuels.
En outre, vous avez la possibilité de lancer une nouvelle recherche ciblée sur certaines entrées dans un mapping existant, afin de limiter ou d'élargir les propositions en modifiant la stratégie de recherche.
Un assistant vous guide à travers les stratégies disponibles. Actuellement, il existe l' algorithme de Levenshtein qui effectue une recherche de similitude sur la base de chaînes de caractères. Il permet de comparer les noms, les descriptions, les ID, etc. des éléments. En outre, des fichiers de mappage spéciaux peuvent être évalués pour les mappages eClass.
Les fichiers de mappage sont disponibles sous
$CADENAS_DATA\datasetup\classsystem\myclass1\<klassifikationsname>_mapfile.xml
bzw. <klassifikationsname>_varmapfile.xml.
Ajouter des projets à la classification [Add projects to classification]
Pour appliquer le mapping, le mapping doit être attribué à la classification souhaitée dans PARTproject au niveau de répertoire souhaité via la commande du menu contextuel Automatisation [Automation] -> Ajouter des projets à la classification [Add projects to classification]. Ce n'est qu'à cette étape que les projets sont liés au nouveau système de classes mappé.
Menu contextuel : Automatisation [Automation] -> Ajouter des projets à la classification [Add projects to classification]
La boîte de dialogue Ajouter des projets à la classification [Add projects to classification] s'ouvre.
![]() | Remarque |
|---|---|
La zone de liste sous Autre classification [Other classification] n'affiche des entrées que s'il existe des mappings pour la classification souhaitée. | |








![Menu contextuel : Automatisation [Automation] -> Ajouter des projets à la classification [Add projects to classification]](https://webapi.partcommunity.com/service/help/latest/pages/fr/ecatalogsolutions/doc/resources/img/img_bf30d89a893b402fa0e20fe32192e43a.png)
![Autre classification [Other classification]](https://webapi.partcommunity.com/service/help/latest/pages/fr/ecatalogsolutions/doc/resources/img/img_bc0b96afcb684ef98708c09e822108b4.png)
![Reprendre des caractéristiques de la classe [Take attributes from class]](https://webapi.partcommunity.com/service/help/latest/pages/fr/ecatalogsolutions/doc/resources/img/img_6ae92bdacf3d47c39350a0844dc4379f.png)
![[Remarque]](https://webapi.partcommunity.com/service/help/latest/pages/fr/ecatalogsolutions/doc/images/note.png)