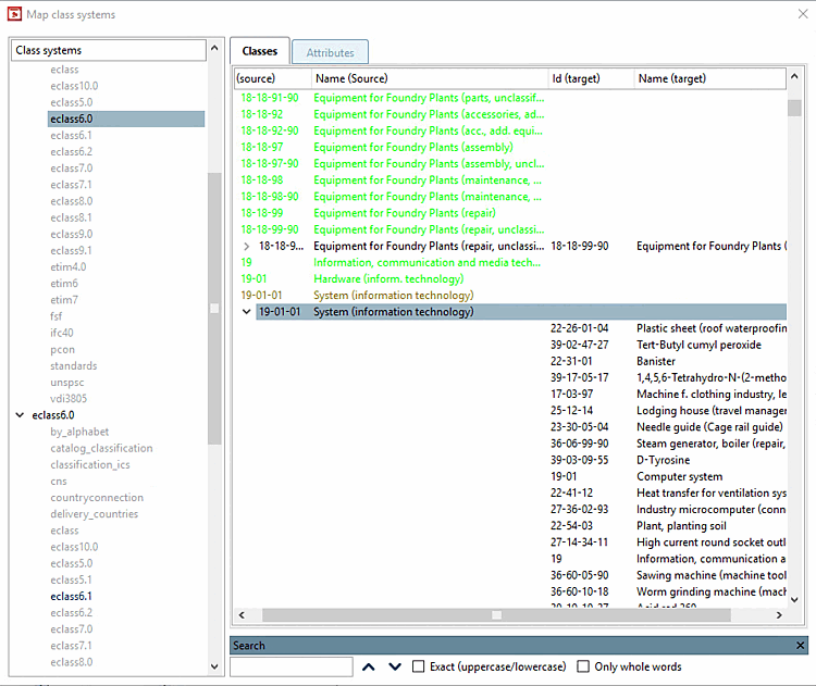
PARTproject -> Extra [Extras] -> Moduli aggiuntivi [Additional modules] -> Sistemi di classi: Mappatura [Class systems: map...]... apre la finestra di dialogo Mappare i sistemi di classi [Map class systems] (vedi figura seguente).
È possibile utilizzare la mappatura per trasferire le informazioni sulle classi di un sistema di classificazione a un altro sistema di classificazione. Ad esempio, è possibile mappare un sistema di classificazione creato da voi stessi a uno esistente o classificare un catalogo già classificato secondo eClass 5.1 in eClass 6.0 in modo relativamente semplice.
I sistemi di classi disponibili sono visualizzati a sinistra, mentre i sistemi di classi già mappati (in nero) o quelli per i quali è ancora possibile effettuare una mappatura (in grigio) sono visualizzati al secondo livello.
A destra è possibile vedere l'assegnazione effettiva degli elementi (separatamente per classi e caratteristiche).
I colori dei caratteri hanno il seguente significato:
| Voci senza suggerimenti |
| Voci con suggerimenti disponibili |
| Voci con mappatura definita |
| Voci con multimapping definito |
La modifica manuale si effettua tramite i menu contestuali.
È inoltre possibile ricominciare la ricerca di singole voci in una mappatura esistente per restringere o ampliare i suggerimenti con una strategia di ricerca modificata.
Una procedura guidata guida l'utente attraverso le strategie disponibili. Attualmente è disponibile l' algoritmo Levenshtein, che esegue una ricerca di somiglianza su base stringa. Ciò consente di confrontare i nomi, le descrizioni, gli ID, ecc. degli elementi. È inoltre possibile analizzare file di mappatura speciali per le mappature di eClass.
I file di mappatura sono disponibili in
$CADENAS_DATA\datasetup\classsystem\myclass1\<klassifikationsname>_mapfile.xml
bzw. <klassifikationsname>_varmapfile.xml.
Aggiungere progetti alla classificazione [Add projects to classification]
Per applicare la mappatura, questa deve essere assegnata alla classificazione desiderata in PARTproject al livello di directory desiderato tramite il comando del menu contestuale Automazione [Automation] -> Aggiungi progetti alla classificazione [Add projects to classification]. Solo in questa fase i progetti vengono collegati al nuovo sistema di classificazione mappato.
Figura 5.1521. Menu contestuale: Automazione [Automation] -> Aggiungi progetti alla classificazione [Add projects to classification]
Si apre la finestra di dialogo Aggiungi progetti alla classificazione [Add projects to classification].
![]() | Nota |
|---|---|
Le voci vengono visualizzate nel campo elenco sotto Altre classificazioni [Other classification] solo se sono disponibili mappature per la classificazione desiderata. | |








![Menu contestuale: Automazione [Automation] -> Aggiungi progetti alla classificazione [Add projects to classification]](https://webapi.partcommunity.com/service/help/latest/pages/it/ecatalogsolutions/doc/resources/img/img_8fc7016f861045278ddb4c4aecf4dedd.png)
![Altra classificazione [Other classification]](https://webapi.partcommunity.com/service/help/latest/pages/it/ecatalogsolutions/doc/resources/img/img_a0bc4fb304834673b6c3424dabb496d5.png)
![Adottare le caratteristiche della classe [Take attributes from class]](https://webapi.partcommunity.com/service/help/latest/pages/it/ecatalogsolutions/doc/resources/img/img_ae4eb4ad4964418abad3432c3af0483e.png)
![[Nota]](https://webapi.partcommunity.com/service/help/latest/pages/it/ecatalogsolutions/doc/images/note.png)