If a catalog has been classified according to delivery countries (e.g. "Schiedel"), you can filter for it in PARTdataManager. Depending on selection, the index tree (and table) is changed accordingly.
In the context menu of toolbars, the filter Delivery country can be switched on and off.
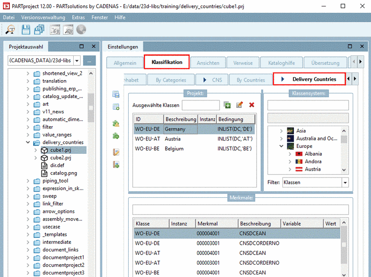
In order to be able to use the functionality, the classification Delivery Countries has to be installed.
The following describes how to classify projects properly. Optionally, not only projects but also their single rows can be classified.
Below the tabbed page Delivery Countries.
In the dialog area Class system, perform a double-click on the desired country.
-> Under Selected classes, a respective entry is made.
Add any other countries (class systems) via double-click to Selected classes.
Optionally: You can also specify the classification for single project rows. Precondition for this is that in the characteristic attribute table, you have created an extra variable ("DC" in the following exemplary figure) and entered the respective country code as value.
In the dialog box Classification, in the column Condition, enter the following function in addition.
INLIST(Variable,Value)
Variable is a table variable where the country code is entered; value is the respective country code.
According to above example an entry can be INLIST(DC,'DE'), for example.
Example: For country selection "Argentina", all table rows are displayed. For country selection "Germany", only those table rows are displayed where the column "DC" has the value "DE".
In the output media (PARTdataManager, PARTcommunity), according to set delivery country, only those table rows are displayed where the adequate country code is entered.
Finally you still have to update the display index
. Afterwards you can test the function in
PARTdataManager.
Compare above Fig. „
Delivery country
“.
Based on an already classified project, you can add any other projects inside a certain directory to that class in batch mode.
Select a directory where its projects shall get the same classification and under Automation, click on the context menu command Add projects to classification.
In the list field under Classification, select the option Delivery Countries.
Click on the button and in the Explorer window, select the desired project. (Then under Input, the respective entry is displayed.)
-> The dialog area Attributes is opened.
Remove the activation under Set attribute and click on .
-> A log informs you which projects have been added to the class.
Open projects for testing in PARTdataManager.
Example about display in table:
Example about display in index tree:





![[Note]](https://webapi.partcommunity.com/service/help/latest/pages/fr/ecatalogsolutions/doc/images/note.png)

![[Important]](https://webapi.partcommunity.com/service/help/latest/pages/fr/ecatalogsolutions/doc/images/important.png)







