Wenn ein Katalog nach Lieferländern klassifiziert wurde, kann in PARTdataManager danach gefiltert werden. Je nach Auswahl ändert sich die Anzeige in Strukturbaum (und Tabelle).
Im Kontextmenü der Toolbars kann der Filter Lieferland ein- und ausgeschaltet werden.
Um die Funktionalität nutzen zu können, muss die Klassifikation Delivery Countries installiert sein.
Im Folgenden ist beschrieben, wie Sie Projekte entsprechend klassifizieren. Optional können nicht nur die Projekte selbst, sondern deren einzelne Zeilen klassifiziert werden.
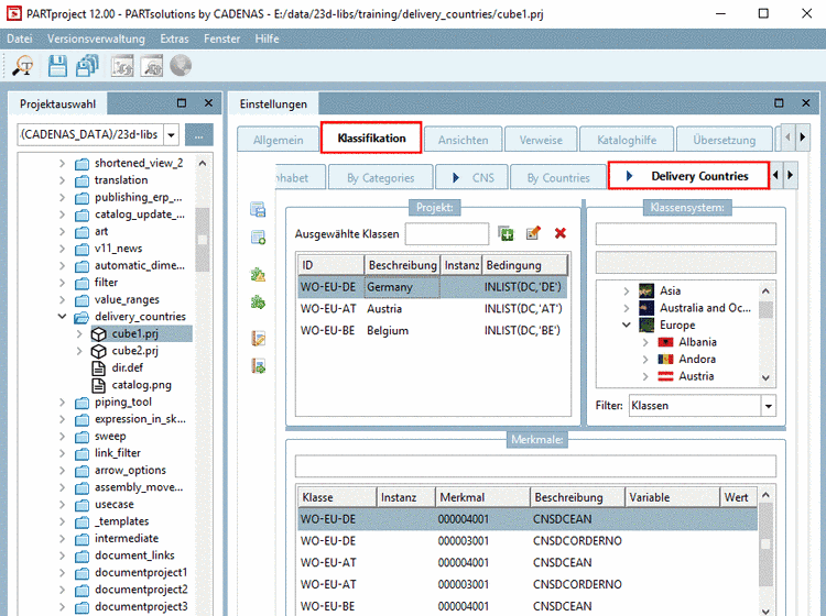
Wählen Sie unter Einstellungen die Registerseite Klassifikation.
Führen Sie im Dialogbereich Klassensystem auf einem gewünschten Land einen Doppelklick aus.
-> Unter Ausgewählte Klassen wird ein entsprechender Eintrag vorgenommen.
Fügen Sie mit Doppelklick auf beliebige weitere Länder diese unter Ausgewählte Klassen hinzu.
Optional: Sie können die Klassifizierung auch für einzelne Projektzeilen spezifizieren. Voraussetzung hierfür ist, dass in der Sachmerkmalstabelle eine Extra-Variable angelegt ist (in folgender beispielhafter Abbildung "DC") und als Wert die jeweils entsprechenden Länderkürzel eingetragen sind.
Im Dialogfenster Klassifizierung tragen Sie dann zusätzlich in der Spalte Bedingung folgende Funktion ein.
INLIST(Variable,Wert)
Variable ist die Tabellenvariable, in welcher die Länderkürzel eingetragen sind; Wert ist das entsprechende Länderkürzel.
Entsprechend zu obigem Beispiel lautet ein Eintrag dann z.B. INLIST(DC,'DE').
Beispiel: Bei Länderauswahl "Argentina" werden alle Tabellenzeilen angezeigt. Bei Länderauswahl "Germany" werden nur Tabellenzeilen angezeigt, die in der Spalte "DC" den Wert "DE" aufweisen.
Im Ausgabemedium (PARTdataManager, PARTcommunity) werden dann später entsprechend zum eingestellten Lieferland nur Tabellenzellen angezeigt, bei denen das passende Länderkürzel eingetragen ist.
Abschließend müssen Sie noch den Anzeigeindex aktualisieren
. Danach können Sie die Funktion in PARTdataManager testen. Vgl.
oben Abb. „Lieferland“.
Sie können auf der Basis eines bereits klassifizierten Projektes beliebige andere Projekte unterhalb eines bestimmten Verzeichnisses der Klasse im Batchmodus hinzufügen.
Selektieren Sie ein Verzeichnis, auf dessen Projekte Sie die Klassifikation übertragen möchten und klicken Sie unter Automatisierung auf den Kontextmenübefehl Projekte zu Klassifizierung hinzufügen.
Wählen Sie im Listenfeld unter Klassifizierung die Option Delivery Countries.
Aktivieren Sie das Auswahlkästchen unter Eingabe.
Klicken Sie auf den Button und wählen Sie im Explorerfenster das gewünschte Projekt. (Unter Eingabe wird dann der entsprechende Eintrag angezeigt.)
-> Der Dialogbereich Merkmale wird geöffnet.
Entfernen Sie die Aktivierung unter Merkmale setzen und klicken Sie auf .
-> Sie erhalten eine Bestätigung, welche Projekte zur Klasse hinzugefügt wurden.





![[Hinweis]](https://webapi.partcommunity.com/service/help/latest/pages/de/ecatalogsolutions/doc/images/note.png)

![[Wichtig]](https://webapi.partcommunity.com/service/help/latest/pages/de/ecatalogsolutions/doc/images/important.png)







