4.7.4. Créer et configurer des rôles

4.7.4.1. les rôles: Page d'onglet "Généralités
4.7.4.1.1. Boîte de dialogue pour la sélection des rôles - plinkgroups.cfg -> Bloc [Role_name] -> Clés "DESC" et "IMAGE
4.7.4.1.2. Série préférentielle - plinkgroups.cfg -> Bloc [Role_name] -> Clé "PREFRANGE
4.7.4.1.3. Condition d'affichage pour la sélection des pièces - Colored catalog index - plinkgroups.cfg -> Bloc [Role_name] -> Clé "CONDITIONTREE
4.7.4.1.4. Condition d'affichage des lignes de la table - plinkgroups.cfg -> Bloc [Role_name] -> Clé "TABRESTRICTION
4.7.4.1.5. Condition de filtrage des enregistrements - plinkgroups.cfg -> [nom de rôle] -> clé "CONDITION
4.7.4.1.6. Colonnes à afficher - plinkgroups.cfg -> Bloc [Role_name] -> Clé "VARSUSED / VARSHIDDEN
4.7.4.1.7. Condition d'exportation - plinkgroups.cfg -> Bloc [nom de rôle] -> Clé "EXPORTRESTRICTION
4.7.4.1.8. Informations d'exportation (info-bulle) lors de l'affichage de l'état - plinkgroups.cfg -> bloc [nom du rôle] -> clé "TOOLTIPTEXTEXPORTON" / "TOOLTIPTEXTEXPORTOFF
4.7.4.1.9. Autorisation générale d'exportation pour certains répertoires - plinkgroups.cfg -> Bloc [Role_name] -> Clé "EXPPRJTAB" / plinktemplates.cfg
4.7.4.1.10. Catalogues à supprimer / Afficher uniquement ces catalogues - plinkgroups.cfg -> Bloc [nom du rôle] -> Clé "HIDELIST" / "EXCLUSIVELIST
4.7.4.1.11. Variables ERP visibles dans les résultats de recherche
4.7.4.2. les rôles: Page d'onglet "PDM
4.7.4.3. les rôles: Page d'onglet "Annonce
4.7.4.3.1. Icônes d'état pour la table - plinkgroups.cfg -> Bloc [<nom du rôle>] - Clé "BMPCONDITION<numéro
4.7.4.3.2. Couleurs d'état pour l'index du catalogue - plinkgroups.cfg -> Bloc [nom de rôle] -> Clé "COLORCONDITIONTREE<numéro>"
4.7.4.4. les rôles: Page d'onglet "Courrier électronique
4.7.4.5. les rôles: Onglet "Traductions

PARTadmincatégorie [Category]PARTsolutionsenvironnement ERP [ERP environment]rôles [Roles]

  • Dans la catégorie Rôles [Roles], vous créez des rôles. Les boutons Nouveau [New], Copier [Copy], Supprimer [Delete] sont disponibles à cet effet.

    • Nouveau [New]

      1. Cliquez sur Nouveau [New].

        -> La boîte de dialogue Entrer un nom pour le nouveau rôle [Enter a name for a new role] apparaît.

      2. Saisissez le nom du rôle souhaité et confirmez en cliquant sur OK.

        -> Vous obtenez un modèle vide.

    • Copier [Copy]

      1. Sélectionnez le rôle à copier.

      2. Cliquez sur Copier [Copy].

        → La boîte de dialogue Entrer un nom pour le nouveau rôle [Enter a name for a new role] apparaît.

      3. Saisissez le nom de rôle souhaité et confirmez en cliquant sur OK.

        → Les entrées du rôle sélectionné sont copiées.

      [Astuce]Astuce

      Vous travaillerez plus efficacement si vous prenez un rôle similaire comme modèle et ne modifiez ensuite que ce qui est nécessaire.

    • Supprimer [Delete]

      Sélectionnez un rôle et cliquez sur Supprimer [Delete].

  • Dès que vous sélectionnez un rôle particulier, les options de configuration s'affichent à droite :

    Les options de réglage sont réparties sur différentes pages d'onglet, qui sont expliquées en détail ci-dessous :

Remarques générales

  • Vous trouverez des indications de syntaxe sous Section 6.1.1, « Syntaxe Fortran  » ou Section 6.1.2, « Syntaxe SQL  ».

  • Dans certains champs de saisie, il faut utiliser la syntaxe Fortran, dans d'autres, la syntaxe SQL. Vous trouverez l'indication correspondante au-dessus de chaque point dans la suite de l'article. Dans l'application, une info-bulle correspondante s'affiche lorsque vous passez la souris sur le champ de saisie.

  • Dans certains cas, il est nécessaire d'indiquer en plus le tableau lors de la déclaration de variables qui apparaissent aussi bien dans l'ERPTABLE que dans le LINKTABLE.

    Exemples :

    ERPTABLE.ERP_PDM_NUMBER
    LINKTABLE.ACTIVE_STATE

    Pour simplifier, on peut toujours indiquer les noms de table avec la syntaxe SQL, ce qui évite de devoir se demander pour quel champ on en a besoin ou pas.

    Avec la syntaxe Fortran, vous indiquez toujours le nom de la variable tel qu'il est affiché dans PARTsolutions. La plupart du temps, c'est le même que le nom du champ dans la base de données. Ici, le nom de la table ne doit pas être indiqué.

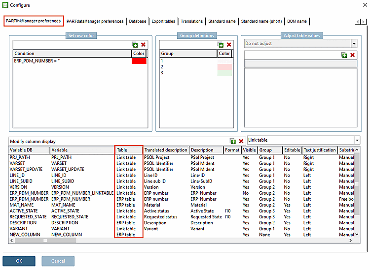
    Dans PARTlinkManager sous "Extra [Extras]" menu → "Configurer l'environnement ERP [Configure ERP environment]" → onglet "Paramètres PARTlinkManager [PARTlinkManager preferences]" vous voyez le tableau pour les différentes variables.

    Dans PARTlinkManager sous "Extra [Extras]" menu → "Configurer l'environnement ERP [Configure ERP environment]" → onglet "Paramètres PARTlinkManager [PARTlinkManager preferences]" vous voyez le tableau pour les différentes variables.

  • Pour les expressions plus complexes, il peut être nécessaire d'utiliser des parenthèses. Les parenthèses inutiles sont ignorées. Il vaut donc mieux mettre trop de parenthèses que pas assez.

  • N'oubliez pas de mettre à jour l' index de recherche LinkDB [LinkDB search index] en cas de modification pertinente des paramètres de rôle.

    PARTadmin → Gestion des index [Index administration] → Commande du menu contextuel "Créer un index de recherche LinkDB [Create LinkDB search index]".

    PARTadminGestion des index [Index administration] → Commande du menu contextuel "Créer un index de recherche LinkDB [Create LinkDB search index]".

    Les changements pertinents sont les suivants :

    • Filtre de série préférentiel

    • Condition de filtrage des enregistrements [Filter condition for datasets]

    • Condition d'affichage pour les lignes de tableau [Viewing condition for table rows]

    • Colonnes à afficher [Column visibility]

    • Colonnes à ne pas afficher [Columns to hide]

    • Condition d'affichage pour la sélection des pièces [Display condition for parts selection]