Autodesk Revit utilise des modèles pour définir le placement d'un objet dans le système.
Les modélisateurs eCATALOG 3Dfindit peuvent préparer les pièces en conséquence, afin que tous les avantages de ces modèles avec leurs caractéristiques spéciales puissent être utilisés lors de l'exportation vers Revit.
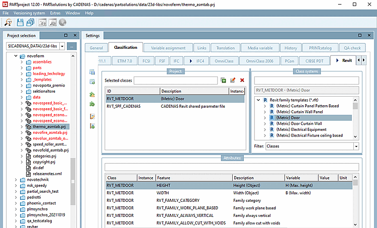
Démarrez PARTproject et naviguez via la structure du répertoire vers le composant qui doit être équipé de la classification.
Ouvrez la page d'onglet Classification, puis la page d'onglet Revit.
Sélectionnez sur le côté droit, sous Système de classes [Class system], le Family-Template (classe) le plus approprié(une seule sélection est autorisée). Dans l'exemple, il s'agit de (Metric) Door. Affectez la classe à l'élément de construction en double-cliquant dessus.
Classez maintenant les caractéristiques souhaitées dans la zone de dialogue Caractéristiques [Attributes].
Dans cet exemple, les caractéristiques de hauteur et de largeur sont affectées à la variable de tableau correspondante.


