Autodesk Revit utilizza i modelli per definire il posizionamento di un oggetto all'interno del sistema.
I modellatori di eCATALOG 3Dfindit possono preparare le parti di conseguenza, in modo da poter sfruttare tutti i vantaggi di questi modelli con le loro caratteristiche speciali durante l'esportazione in Revit.
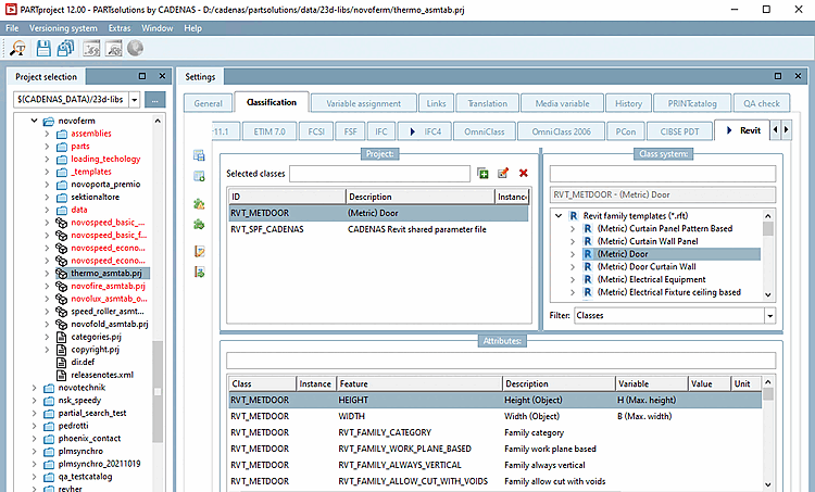
Avviare PARTproject e navigare attraverso la struttura di directory fino al componente che deve essere dotato di classificazione.
Aprire la pagina della scheda Classificazione e quindi la pagina della scheda Revit.
Selezionare il modello di famiglia (classe) più adatto sul lato destro in Sistema di classi [Class system] (è consentita una sola selezione). In questo esempio, si tratta di Porta (metrica). Assegnare la classe al componente facendo doppio clic su di esso.
Ora classificate le caratteristiche desiderate nell'area di dialogo Caratteristiche [Attributes].
In questo esempio, la variabile di tabella corrispondente viene assegnata alle caratteristiche di altezza e larghezza.


