La description suivante montre comment ajouter n'importe quelle colonne supplémentaire à la configuration standard. (Si vous souhaitez par exemple importer des données d'un fichier CSV, les colonnes doivent être présentes de manière analogue dans le tableau ERP).
Vous accédez à la boîte de dialogue Modifier les colonnes de la base de données [Change database column] dans PARTlinkManager via Outils [Extras] -> Base de données [Database] -> Modifier/créer des colonnes de la base de données [Modify/create database columns].
![]() | Remarque |
|---|---|
Le processus "Ajouter des colonnes" accède directement à la base de données. C'est-à-dire que vous devez être connecté avec des droits d'administration ! | |
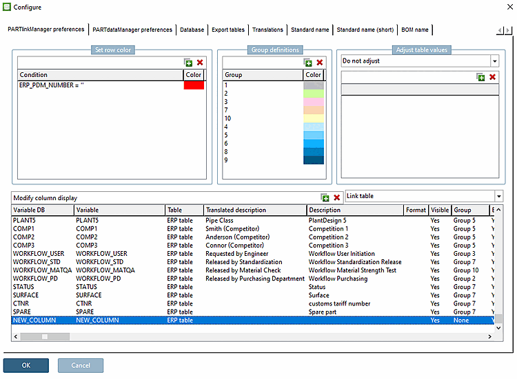
Pour que la colonne soit affichée dans le PARTdataManager, les conditions suivantes doivent être remplies.
Sous Configurer l'affichage des colonnes [Modify column display], la colonne correspondante doit être définie sur Oui [Yes] sous Visible.
Le nom de colonne attribué est affiché dans les colonnes Variable DB et Variable.
L'entrée sous Variable DB est fixe.
L'entrée sous Variable peut être adaptée si nécessaire.
Dans PARTadmin, la colonne doit être saisie dans le(s) rôle(s) souhaité(s) sous Colonnes à afficher [Columns to be displayed]. L'ordre est également important pour l'affichage dans PARTdataManager.
![[Remarque]](https://webapi.partcommunity.com/service/help/latest/pages/fr/partsolutions_user/doc/images/note.png)
Remarque Dans le cas où certaines colonnes ERP doivent être affichées à l'avant et d'autres à l'arrière - donc les données géométriques quelque part au milieu, veuillez utiliser la syntaxe suivante :
ERP_PDM_NUMBER,MAT_NAME, ... ,DESCRIPTIONLes colonnes géométriques s'affichent alors à la position de ".. .".
Redémarrez PARTdataManager. La colonne ajoutée est maintenant affichée.


![[Astuce]](https://webapi.partcommunity.com/service/help/latest/pages/fr/partsolutions_user/doc/images/tip.png)



