Die folgende Beschreibung zeigt, wie Sie der Standard-Konfiguration beliebige zusätzliche Spalten hinzufügen. (Wollen Sie beispielsweise Daten aus einer CSV-Datei einlesen, müssen die Spalten in der ERP-Table analog vorliegen.)
Sie erreichen den Dialog Datenbankspalten ändern [Change database column] im PARTlinkManager über Extras -> Datenbank [Database] -> Datenbankspalten ändern/erzeugen [Modify/create database columns].
![]() | Hinweis |
|---|---|
Der Prozess "Spalten hinzufügen" greift direkt auf die Datenbank zu. D.h., Sie müssen mit Administrationsrechten eingeloggt sein! | |
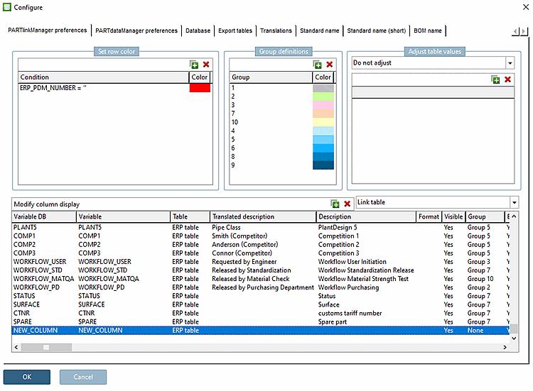
Damit die Spalte im PARTdataManager angezeigt wird, müssen folgende Voraussetzungen erfüllt sein.
Unter Spaltenanzeige konfigurieren [Modify column display] muss die entsprechende Spalte unter Sichtbar [Visible] auf Ja [Yes] gesetzt sein.
In den Spalten Variable DB und Variable wird der vergebene Spaltenname angezeigt.
Der Eintrag unter Variable DB ist fix.
Der Eintrag unter Variable kann gegebenenfalls angepasst werden.
Im PARTadmin muss die Spalte in der(den) gewünschten Rolle(n) unter Anzuzeigende Spalten [Columns to be displayed] eingetragen sein. Die Reihenfolge ist auch für die Anzeige in PARTdataManager relevant.
![[Hinweis]](https://webapi.partcommunity.com/service/help/latest/pages/de/partsolutions_user/doc/images/note.png)
Hinweis Für den Fall, dass einige ERP-Spalten vorne und andere hinten angezeigt werden sollen – also die Geometriedaten irgendwo in der Mitte, dann benutzen Sie bitte folgende Syntax:
ERP_PDM_NUMBER,MAT_NAME, ... ,DESCRIPTIONAn der Position von „...“ werden dann die geometrischen Spalten eingeblendet.
Starten Sie PARTdataManager neu. Die zugefügte Spalte wird nun angezeigt.


![[Tipp]](https://webapi.partcommunity.com/service/help/latest/pages/de/partsolutions_user/doc/images/tip.png)



