![]() | Note |
|---|---|
Via the Generate image data/preview images command two basic functions are available:
| |
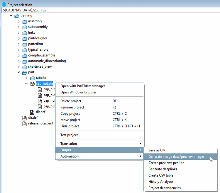
The function is available on project and directory level both in PARTdataManager , and in PARTproject:
In order to create preview images in batch run, proceed as follows:
In the following the setting options are explained in detail:
Previews are displayed at different places.
In the following the complete procedure for preview image creation is explained.
The function is located at project and directory level in PARTdataManager [23], as well as in PARTproject:
In the list field, select the desired format. You have three formats available for creating a preview image: PNG, Maxwell Render, POV-Ray.
If under Format the option PNG is selected, after confirming the selection by clicking , the dialog box Export using PNG format opens.
A detailed description of the settings can be found under Section 3.1.9.3.1, “BMP GIF JPEG PNG TIFF ” in PARTsolutions - User manual.
If under Format the selection Maxwell Render is made, after confirming the settings by clicking on , the dialog box Export Maxwell Render format opens.
A detailed description of the settings is found under Section 3.1.9.3.3, “Maxwell Render 3D ” in PARTsolutions - User manual. If under Render the selection Transfer to server is made, then the generation is running, supported by the module PARTrenderManager, which is also described in this section.
Create your preview images in high quality with POV-Ray Rendering.
If under Format the selection POV-Ray is made, after confirming the settings by clicking on , the dialog box Export in POV-Ray format opens.
A detailed description of the settings can be found under Section 3.1.9.3.4, “POV-Ray 3D ” in PARTsolutions - User manual.
From the list field, select whether the batch run is to access project or directory level or both.
View: In the list field select the desired perspective for the preview images.
Also see tabbed page View / Export -> Rotation.
All parts are oriented to the X axis with their longest side. If there are two "longest" sides, then one side is randomly selected.
Replace preview of the main folder
This option is only active if under Mode, either Projects and directories or Directories is selected.
If all settings are made, the please click the button.
Once all settings are made, please click .
|
Storage location of log file for the export procedure. The inserted default path shows to your personal user directory. Via Browse button you can adjust the path. |
|
When all settings are made, please click .
The externally created preview images (*.png) are stored in PARTproject on directory or project level via .
Detailed information is found under Section 5.9.13, “ Tabbed page Image ”.
With the help of the Export images option image data is exported in the specified target directory in a certain file format via batch run. The file formats Animated GIF, BMP, GIF, JPEG,Maxwell Render, PNG, POV-Ray, QR Code and TIFF are available.
Depending on the launched CAD all native and neutral formats in addition. (For this, a batch license is required.)
Since possible errors are logged in a log file, the export capability of PARTsolutions parts can be tested in advance.
In the following the setting options are explained in detail:
Select the desired format in the list field. (At certain formats the format can be specified via Version).
The file formats Animated GIF, BMP, GIF, JPEG,Maxwell Render, PNG, POV-Ray, QR Code and TIFF are available. Depending on the launched CAD all native and neutral formats in addition. Compare formats available in PARTdataManager, under Export menu. Detailed information on export formats can be found under Section 3.1.9, “ Export into different file formats (without PARTsolutions interface) ” in PARTsolutions - User manual.
Select a background from the list field for the preview image.
Among others, you have the following available: 8.1, 9.0, Purist, blank, Metal, Wood and backgrounds close to the CAD system.
If the option Export mode, Export files is selected, then this setting is inactive.
View: In the list field select the desired perspective for the preview images.
Also see Rotation.
Determine a target directory for the export files via browse button .
You can include subdirectories for the generation of the export files optionally.
Process only one row per project:
Limit the read table lines to one characteristic per project file.
Project files with value ranges can be splitted by the declaration of a Stepping width. If this option is deactivated, only the currently set value (meaning one characteristic) is read.
Select the desired option for the naming convention in the list field.
The file name of the export file is composed according to the defined syntax. You can find some examples in the list field:
E.g. Standard name NB, followed by VIEWNAME (e.g. Front view) and the file extension SUFFIX. Of course you can adjust this composition according to your preferences.
When all settings are made, then click on .
[23] Only in developer mode. You can find detailed information on how to set the mode under Section 1.7.4.3.3.1, “ Key "IsAdmin" - User mode ” in PARTsolutions - Administration Manual.

![[Note]](https://webapi.partcommunity.com/service/help/latest/pages/it/3dfindit/doc/images/note.png)








![[Warning]](https://webapi.partcommunity.com/service/help/latest/pages/it/3dfindit/doc/images/warning.png)






