I produttori di apparecchi di illuminazione forniscono le definizioni delle sorgenti luminose dei loro prodotti sotto forma di file IES (descrizione della luce nel formato definito dalla Illuminating Engineering Society) per supportare la progettazione dell'illuminazione degli ambienti.
La V11 SP7 supporta il trasferimento di queste definizioni di sorgente luminosa durante l'esportazione in Revit.
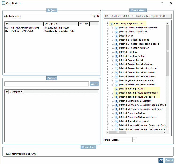
A tal fine, i componenti devono essere classificati di conseguenza nella classificazione di Revit:
Assicurarsi di avere una classificazione Revit aggiornata (se necessario, aggiornare tramite PARTadmin -> Aggiornamento catalogo [Catalog update] -> Online )
Selezionare sempre il modello principale dei modelli di famiglia Revit (*.rft).
Selezionare anche uno dei tre modelli (metrico) apparecchio di illuminazione, (metrico) apparecchio di illuminazione a soffitto, (metrico) apparecchio di illuminazione a parete.
Selezionare il valore "Apparecchi di illuminazione" per la caratteristica Categoria famiglia.
Per la funzione File fotometrico della famiglia, specificare il percorso del file *.ies sotto Valore (posizione di memorizzazione del file *.ies in una directory di catalogo a scelta, ad esempio nella directory del progetto).




