La classificazione secondo eClass è obbligatoria per i componenti elettrici.
Selezionare il progetto da classificare.
Nella pagina della scheda Generale [General], selezionare la classificazione (eClass 9.0) e aprire il dialogo corrispondente facendo clic su per aprire la finestra di dialogo corrispondente.
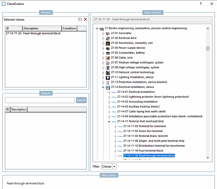
-> Si apre la finestra di dialogo Classificazione [Classification].
Selezionare il tipo di componente corretto (in questo esempio una morsettiera passante) e fare doppio clic per assegnare la classe al componente. Confermare con .
-> La classe viene visualizzata nella pagina della scheda Generale [General].
Ogni tipo di componente ha un proprio insieme di caratteristiche che devono essere compilate. A tale scopo, aprire la finestra di dialogo Caratteristiche (eClass<numero di versione>) facendo clic su per aprire la finestra di dialogo Variabili della classe [Class variables].
Ora vengono visualizzate tutte le caratteristiche associate al componente. Inserire i valori delle caratteristiche desiderate come valore fisso o come variabile della tabella corrispondente (se i valori sono disponibili nella tabella).
Le caratteristiche sono ora visualizzate nella pagina della scheda Generale [General].






