Für Elektro-Bauteile ist das Klassifizieren nach eClass verpflichtend.
Selektieren Sie das zu klassifizierende Projekt.
Selektieren Sie auf der Registerseite Allgemein [General] die Klassifikation (eClass 9.0) und öffnen Sie per Klick auf den entsprechenden Dialog.
-> Das Dialogfenster Klassifizierung [Classification] wird geöffnet.
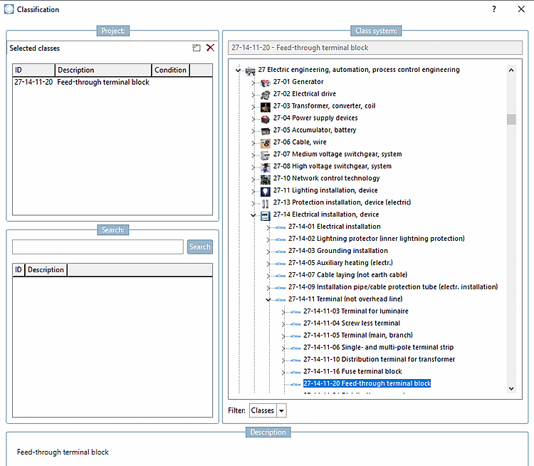
Selektieren Sie den korrekten Bauelemente-Typ (in diesem Beispiel eine Durchgangs-Reihenklemme) und weisen die Klasse per Doppelklick dem Bauteil zu. Bestätigen Sie mit .
-> Die Klasse wird auf der Registerseite Allgemein [General] angezeigt.
Jeder Bauelemente-Typ hat sein Set aus Merkmalen, die ausgefüllt werden müssen. Öffnen Sie hierzu unter Merkmale (eClass<Versionsnummer>) mit Klick auf das Dialogfenster Klassenvariablen [Class variables].
Sie sehen nun alle mit dem Bauelement verbundenen Merkmale. Tragen Sie die gewünschten Merkmalswerte entweder als festen Wert ein oder geben Sie die entsprechende Tabellenvariable an (falls die Werte in der Tabelle verfügbar sind).
Die Merkmale werden nun auf der Registerseite Allgemein [General] angezeigt.






