Il formato PDT è stato progettato per il trasferimento strutturato di informazioni sui prodotti. PDT è l'acronimo di Product Data Template ed è stato inizialmente definito come struttura dal CIBSE (Chartered Institution of Building Services Engineers) nel Regno Unito. Il formato del vettore delle informazioni è solitamente costituito da documenti Excel organizzati secondo la struttura del PDT. CADENAS ha mappato la struttura dei modelli disponibili in una classificazione e offre il formato di output / supporto Excel come file di esportazione. Il prerequisito è una parte di catalogo classificata in modo corrispondente. Nel caso in cui un progetto eCAT non sia classificato, è stato definito un MASTER_TEMPLATE, incluso nel software. Gli altri modelli specifici per i prodotti sono gestiti e distribuiti tramite il sistema di classificazione.
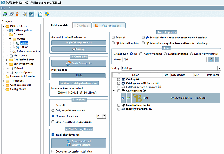
Se necessario, installare la classificazione tramite PARTadmin -> Aggiornamento catalogo [Catalog update] -> Online
Modelli: i modelli vengono mantenuti tramite la classificazione. Se un pezzo non è classificato o la classificazione/i modelli non sono disponibili, viene utilizzato il modello MASTER e gli vengono assegnate informazioni minime (numero di pezzo/produttore).
Chiamata: Menu Esportazione [Export] -> Esportazione su file [Export in file] -> Altro [Others] -> PDT
Le impostazioni non sono necessarie o non hanno alcun effetto sull'esportazione del file, poiché non viene trasferita alcuna geometria.
File di destinazione [Destination file]: Il formato di output è Excel (*.xlsx).



