Con la V12 è ora possibile tenere traccia di dove una particolare variabile è stata utilizzata in un assieme e quindi determinare rapidamente la profondità delle dipendenze, il che rappresenta un grande vantaggio, soprattutto se sono stati utilizzati sottoassiemi.
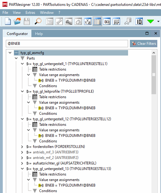
È sufficiente inserire l'espressione desiderata nel campo di inserimento del filtro nel docking del configuratore [Configurator]. Verrà ricercata l'intera struttura dell'edificio.
Le linee di battuta sono evidenziate in giallo, indipendentemente dal punto esatto in cui è stato segnato il colpo.
La variabile può essere presente anche nelle condizioni.


