1.6.1.3.2.28.  Configurator: Find variable dependencies in assemblies

Now as of V12 you can trace in an assembly where a certain variable has been used and so quickly detect how deep dependencies are, which is a big advantage especially if subassemblies have been used.

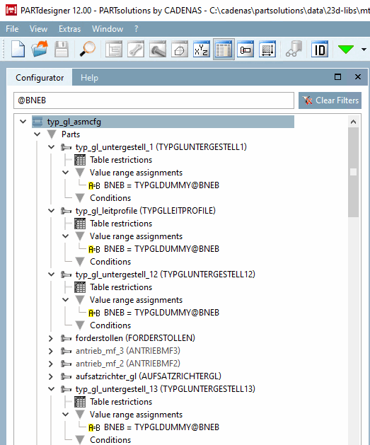
In the Configurator docking, simply enter the desired expression into the input field. -> The entire structure is searched.

Possible expressions:

  • Name

  • partname@variablename

  • @variablename

Matching rows are highlighted in yellow, regardless where exactly the match had been.

Examples:

Search for occurrences of the variable "BNEB"

Search for occurrences of the variable "BNEB"

Just as well the variable may occur in conditions.

Search for occurrences of the variable "UTYP"

Search for occurrences of the variable "UTYP"