La vista PARTdataManager è configurata nella pagina PARTlinkManager -> Extra [Extras] -> Configura ambiente ERP [Configure ERP environment] -> Impostazioni PARTlinkManager [PARTlinkManager preferences].
Visualizzare i testi nell'intestazione della colonna
La voce sotto Variabile [Variable] appare come voce principale nel PARTdataManager.
La voce sotto Descrizione tradotta [Translated description] (descrizione [Description] se non è disponibile una traduzione) appare nel PARTdataManager come voce secondaria.
Visibilità delle colonne nel PARTlinkManager
Selezionare Sì [Yes] o No nel campo elenco sotto Visibile [Visible].
La selezione si riferisce alla visibilità nel PARTlinkManager.
Colori di sfondo delle colonne
Per determinare il colore di sfondo di una colonna specifica, procedere come segue:
Creare il colore desiderato in Definizioni di gruppo [Group definitions]. A questo viene assegnato un numero specifico.
Selezionare la colonna desiderata in Configurazione della visualizzazione delle colonne [Modify column display].
Selezionare il numero del gruppo desiderato nell'elenco alla voce Gruppo [Group].
Imposta bitmap con condizione (solo PDataMgr) [Set bitmap with condition (PDataMgr only)]
Selezionare la colonna desiderata (qui nell'esempio
PRICE4).In Personalizza valori tabella [Adjust table values], selezionare l'opzione Imposta bitmap con condizione [Set bitmap with condition (PDataMgr only)] nella casella di riepilogo (solo PDataMgr) [Set bitmap with condition (PDataMgr only)].
Immettere la condizione [Condition] e fare doppio clic su Bitmap per selezionare l'immagine desiderata.
Imposta bitmap (solo PDataMgr) [Set bitmap (PDataMgr only)]
Selezionare la colonna desiderata (LOC1 in questo esempio).
Selezionare Personalizza valori tabella [Adjust table values] -> Imposta bitmap (solo PDataMgr) [Set bitmap (PDataMgr only)]
In Interno, immettere il valore con cui visualizzare la bitmap (ad esempio 'x') e fare doppio clic su Bitmap per selezionare l'immagine desiderata.
Figura 6.10. Utente: location, Ruolo: LOCRED1 - L'immagine appropriata viene sempre visualizzata indipendentemente dalla lingua di visualizzazione selezionata.
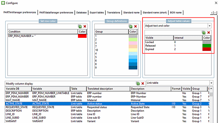
Regolare il testo e il colore [Adjust text and color]
I colori delle voci sono impostati in modo diverso nella colonna "ACTIVE_STATE".
Regolare il colore con le condizioni [Adjust color with condition]
Il colore del testo viene visualizzato nella colonna "PREZZO" a seconda delle condizioni.
PRICE>20 PRICE<10 ((PRICE>10) .AND. (PRICE<20))



![[Nota]](https://webapi.partcommunity.com/service/help/latest/pages/it/ecatalogsolutions/doc/images/note.png)









