Le
Nuova finestra di dialogo Numero di identificazione [new ident-no.]
può essere utilizzata per utenti e ruoli diversi
può essere progettato in modo diverso.
Le
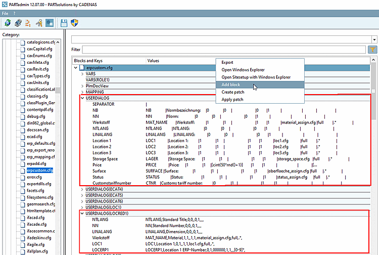
La finestra di dialogo è impostata nel file di configurazione in
PARTadmin
-> Konfigurationsdateien -> $CADENAS_SETUP ->
erpcustom.cfg nel blocco USERDIALOG. Aggiungendo il
Nome del ruolo tra parentesi dopo il nome del blocco [nella figura seguente
"USERDIALOG(LOCRED1)"] può specificare la finestra di dialogo per i singoli ruoli
divenire.
Per creare un dialogo specificato, procedere come segue:
Utilizzare il comando Copia blocco del [Copy block] menu contestuale per creare un blocco separato per il ruolo desiderato.
Inserire il nome desiderato nella finestra di dialogo [ad esempio USERDIALOG(LOC1)].
Utilizzare il tasto Inserisci [Insert key] per creare i campi di immissione per la finestra di dialogo Nuovo numero identificativo .
Copiare i valori da un'altra chiave e regolarli se necessario.
È possibile riprodurre l'esempio per l'utente "location" utilizzando i ruoli DUMMY (amministratore) e LOCRED1 (Berlin (visualizzazione ridotta)).



