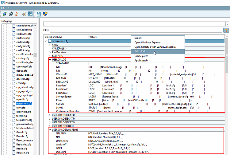
The
settings of the dialog are carried out in the configuration file
under PARTadmin ->
Configuration file -> $CADENAS_SETUP ->
erpcustom.cfg in th USERDIALOG block. By
attaching a role name in parentheses (in the figure below
USERDIALOG(LOC1) after the block name, the dialog can be specified
for individual roles.
In order to create a specific dialog, do the following:
Via the context menu command Copy block set an individual block for the desired role.
Assign the desired name in the dialog window [for example: USERDIALOG(LOC1)]
Copy the values from another key and adjust them accordingly.[16]
You can follow the example "location" by looking at the roles LOC1 (Berlin) and LOCRED1 (Berlin (reduced view)). See also Section 2.2, “User "location"”.
[16] A more detailed description of possible values can be found under Customizing der PARTsolutions-ERP-Schnittstelle:.



