Die
Dialogfenster Neue Ident-Nummer
kann für verschiedene Benutzer und Rollen
unterschiedlich gestaltet werden.
Die Einstellung
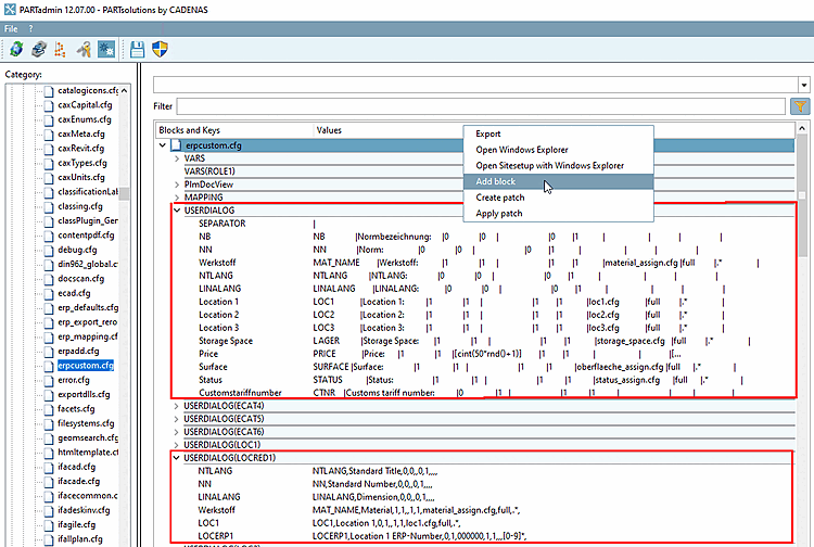
des Dialoges erfolgt in der Konfigurationsdatei unter PARTadmin -> Konfigurationsdateien ->
$CADENAS_SETUP -> erpcustom.cfg im Block USERDIALOG. Durch Anhängen des
Rollennamens in Klammern hinter dem Blocknamen [in der Abb. unten
"USERDIALOG(LOCRED1)"] kann der Dialog für einzelne Rollen spezifiziert
werden.
Um eine spezifizierten Dialog zu erstellen, gehen Sie folgendermaßen vor:
Legen Sie mittels Kontextmenübefehl Block kopieren einen eigenen Block für die gewünschte Rolle an.
Vergeben Sie im Dialogfenster den gewünschten Namen [z.B. USERDIALOG(LOC1)]
Mittels Schlüssel einfügen legen Sie die Eingabefelder für den Dialog Neue Ident-Nummer an.
Kopieren Sie die Werte aus einem anderen Schlüssel und passen Sie diese gegebenenfalls an.
Sie können das Beispiel beim Benutzer "location" anhand der Rollen DUMMY (Administrator) und LOCRED1 (Berlin (Anzeige reduziert)) nachvollziehen.



