Informazioni generalisull'azienda,collaborazioni e carriera presso CADENAS
Non perdetevi le informazioni su tutte le novità e gli eventi!
Una risposta veloce e chiaraa tutte le domande sui nostri prodotti e soluzioni.
Potete trovare altri contenuti interessanti qui
Utilizzate il nostromodulo contattio trovate una filiale vicina
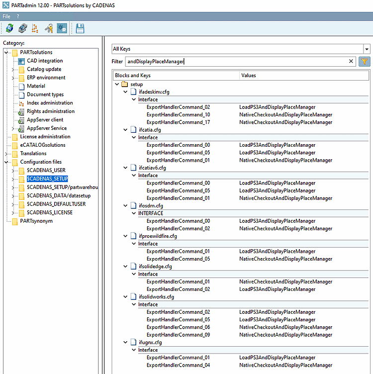
Per rimuovere il dialogo di posizionamento, procedere come segue:
Nel file di configurazione if<cadname>.cfg sostituire tutte le chiavi LoadXYZAndDisplayPlaceManager con CaricoXYZAndPlace.
if<cadname>.cfg
Figura 2.14.