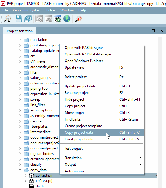
È possibile utilizzare il comando Copia dati progetto [Copy project data] del menu contestuale per copiare dati specifici di un progetto da un progetto a un altro.
Tutti i dati di tutte le categorie della scheda Generale [General], ad esempio il tipo di progetto [Project type], il nome breve [Shortname], l' autore [Author], la chiave aziendale [Company key], ecc.
Dati di classificazione (ad es. CNS [anche dati dei punti di connessione], Revit, eClass, standard, ecc.)
Accessori [Accessories]: Collegamenti alle parti [Links to parts]
Selezionare un progetto in Selezione progetto [Project selection] e selezionare il comando Copia dati progetto [Copy project data] nel menu contestuale o, in alternativa, Ctrl+Maiusc+C.
Attivare la casella di controllo per i dati o le classi desiderate e confermare con .
: Se sono stati salvati dei modelli, è possibile selezionarli nel campo elenco e .
Selezionare il progetto di destinazione desiderato ed eseguire il comando del menu contestuale Inserisci dati progetto [Insert project data] (in alternativa Ctrl+Maiusc+V).
Caso speciale: quando si copiano i dati dei punti di connessione, si apre la finestra di dialogo Sostituisci nomi file 3db e nomi CP [Replace 3db filenames and CP names].
Selezionare un'opzione dalle caselle di riepilogo File 3D di destinazione [Target 3db files] e Punti di connessione di destinazione [Destination Connection Points] e confermare con .



![[Nota]](https://webapi.partcommunity.com/service/help/latest/pages/it/ecatalogsolutions/doc/images/note.png)

