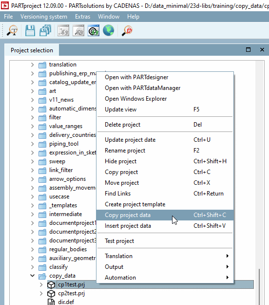
Mittels Kontextmenübefehl Projekt Daten kopieren [Copy project data] können Sie gezielt bestimmte Projektdaten von einem Projekt in ein anderes kopieren.
Selektieren Sie unter Projektauswahl [Project selection] ein Projekt und wählen Sie im Kontextmenü den Befehl Projekt Daten kopieren [Copy project data] oder alternativ Strg+Shift+C.
-> Das Dialogfenster Daten kopieren [Copy data] wird geöffnet.
Aktivieren Sie bei den gewünschten Daten bzw. Klassen das Auswahlkästchen und bestätigen Sie abschließend mit .
: Wenn Sie Templates gespeichert haben, können Sie diese im Listenfeld auswählen und per laden.
Selektieren Sie das gewünschte Zielprojekt und führen dort den Kontextmenübefehl Projekt Daten einfügen [Insert project data] aus (alternativ Strg+Shift+V).
Sonderfall: Beim Kopieren von Anfügepunktdaten öffnet sich das Dialogfenster Ersetzen Sie 3db-Dateinamen und CP-Namen [Replace 3db filenames and CP names].
Bestimmen Sie aus den Listenfeldern Ziel-3D-Datei [Target 3db files] und Zielverbindungspunkte [Destination Connection Points] eine Option und bestätigen Sie abschließend mit .



![[Hinweis]](https://webapi.partcommunity.com/service/help/latest/pages/de/ecatalogsolutions/doc/images/note.png)

