È possibile trasferire al sistema CAD i componenti con le relative informazioni sui materiali.
![]() | Nota |
|---|---|
Questa funzione deve essere utilizzata solo per le installazioni senza connessione ERP. Per ulteriori informazioni, vedere Sezione 2.2.9.1, “Mappatura dei materiali senza integrazione ERP ”. Per informazioni sulle informazioni sui materiali con connessione ERP, vedere Sezione 2.2.9.2, “Mappatura dei materiali con integrazione ERP ”. | |
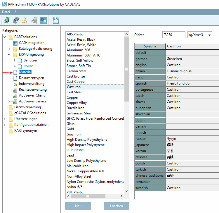
Nella categoria Materiale [Material] è possibile ...
Le
I materiali vengono salvati nel file di configurazione $CADENAS_SETUP/material.cfg. [21]
La funzione si attiva in PARTdataManager -> Extra [Extras] -> Impostazioni [Settings...]... -> Tabella [Table] -> Mostra selezione materiale [Show material selection].
Selezione del materiale nel PARTdataManager:
![]() | Nota |
|---|---|
Una volta attivata, nella tabella di PARTdataManager compare una colonna di materiale denominata"CNSMAT". | |
Prima di esportare, aprire la finestra di dialogo Inserisci valore [Enter value] facendo clic sul campo corrispondente.
Figura 1.385, “Creare materiali in PARTadmin -> Categoria "Materiale"”I materiali creati sono elencati nella finestra di dialogo Inserisci valore [Enter value] (vedere ). Selezionare il materiale desiderato e confermare con OK.
-> Il materiale viene visualizzato nella tabella e trasferito al sistema CAD durante l'esportazione.
[21] Informazioni amministrative al riguardo sono disponibili all'indirizzo Sezione 1.7.5.11, “ material.cfg (senza collegamento ERP) ”.

![[Nota]](https://webapi.partcommunity.com/service/help/latest/pages/it/ecatalogsolutions/doc/images/note.png)

![Mostra la selezione del materiale [Show material selection]](https://webapi.partcommunity.com/service/help/latest/pages/it/ecatalogsolutions/doc/resources/img/img_578f6eda71e2449789c92b16412647e9.png)
![Inserire il valore [Enter value]".](https://webapi.partcommunity.com/service/help/latest/pages/it/ecatalogsolutions/doc/resources/img/img_5d6b77c68cd94574922e25f130ee72ab.png)