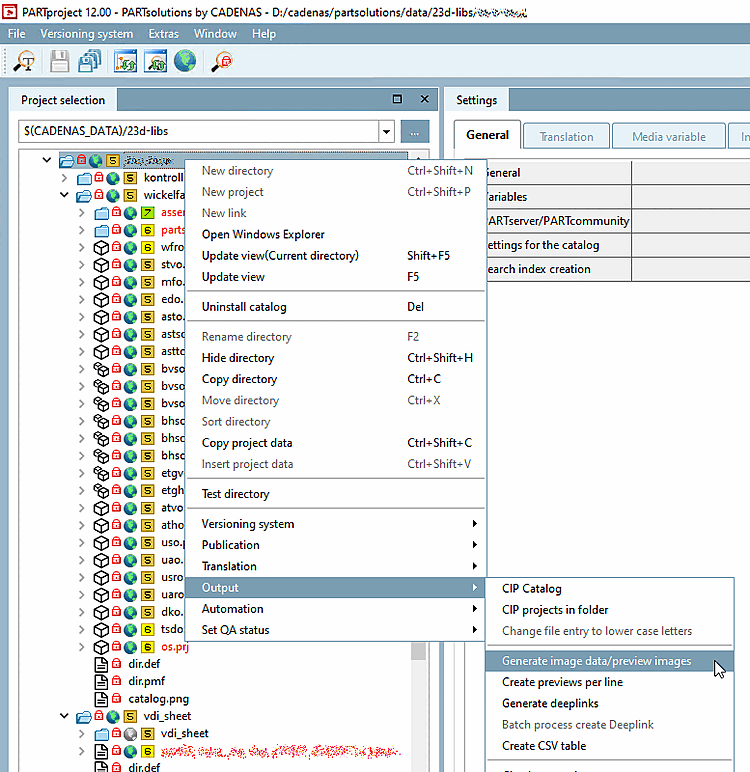
Avviare l'esportazione batch tramite la funzione Genera dati immagine/anteprime immagini [Generate image data/preview images].
Nelle pagine a schede Opzioni predefinite [Default options] e Visualizza/Esporta [View / Export] impostare le opzioni contrassegnate in rosso.
Confermando le impostazioni si apre la finestra di dialogo Esportazione in formato ITER ASM PS3DIR.
Nella finestra seguente è possibile configurare le specifiche per l'esportazione di PS3.
Una volta impostato tutto per l'esportazione di PS3, i file vengono esportati nella cartella configurata sul sistema.
La figura seguente mostra un esempio di come potrebbe apparire:


![[Nota]](https://webapi.partcommunity.com/service/help/latest/pages/it/ecatalogsolutions/doc/images/note.png)
![Opzioni predefinite [Default options]](https://webapi.partcommunity.com/service/help/latest/pages/it/ecatalogsolutions/doc/resources/img/img_a47a2f50e4084bf797292e0d31cf8589.png)
![Visualizzazione / Esportazione [View / Export]](https://webapi.partcommunity.com/service/help/latest/pages/it/ecatalogsolutions/doc/resources/img/img_7970b5d425d947a3b05fd6f06d8e66e5.png)

