Each folder and each project must have a preview image.
Bigger and smaller pictures are not valid or have to be converted / adjusted by catalog manufacturer. Previews with transparent background are not recommended and if they are used, they have to be checked in PARTcommunity.
For folders, always a file named "catalog.png" must be implemented.
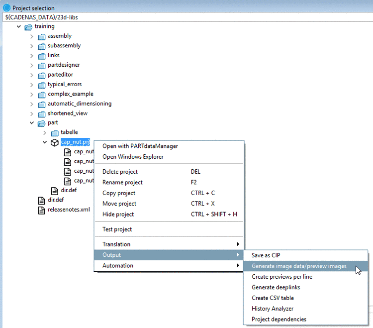
Primary the product pictures supplied by the contractor should be used. If the customer has no such pictures then the previews should be derivated from the created 3D-model. See Section 5.8.2.1.14.3, “ Generate image data/preview images with batch run ”.
![]() | Note |
|---|---|
Preview images may also be generated per line (PARTproject -> Project selection context menu -> Output -> Create previews per line ). These then are combined in one single file. As an exception to the default size of 400x400 pixel, here, the size per single image is 150x150 pixel.
Details on this can be found under Section 5.8.2.1.14.4, “ Create previews per line ”. | |
Alternatively or additionally the customer can order Maxwell high-end rendering pictures (additional cost).
![]() | Note |
|---|---|
Please also refer to Chapter 3, Guidelines / Most important - CADENAS Design Manual (CDM) . | |


![[Note]](https://webapi.partcommunity.com/service/help/latest/pages/it/ecatalogsolutions/doc/images/note.png)
