Jeder Ordner und jedes Projekt muss ein Voransichtsbild haben.
Größere und kleinere Bilder sind nicht zulässig bzw. müssen entsprechend vorher vom Katalogersteller konvertiert / angepasst werden. Vorschaubilder mit transparentem Hintergrund sind nicht empfohlen und falls sie verwendet werden, müssen sie in PARTcommunity überprüft werden.
Für die Ordner muss jeweils eine Datei "catalog.png" angelegt werden. Die englische Schreibweise mit „c“ ist unbedingt zu beachten.
Primär sind die Produktfotos der Herstellerfirma zu integrieren. Sollte diese einmal keine Bilder zur Verfügung stellen können, werden Vorschaubilder von den vorher erstellten 3D-Modellen abgeleitet. Siehe Abschnitt 5.8.2.1.14.3, „Bilddaten/Vorschaubilder generieren im Batchlauf“.
![]() | Hinweis |
|---|---|
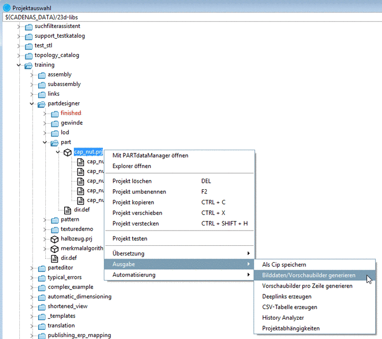
Vorschaubilder können auch pro Zeile generiert werden (PARTproject -> Projektauswahl Kontextmenü -> Ausgabe -> Vorschaubilder pro Zeile generieren). Diese werden dann in einer einzigen Datei zusammengefasst. Abweichend zur sonstigen Standardgröße von 400x400 Pixel beläuft sich die Größe pro Einzelbild hier auf 150x150 Pixel. Gesamtgröße hier im Beispiel 450x450 Pixel. Auf jedes Einzelbild entfällt somit ein Anteil von 150x150 Pixel. Nähere Informationen hierzu finden Sie unter Abschnitt 5.8.2.1.14.4, „Vorschaubilder pro Zeile generieren“. | |
Weiter kann der Kunde alternativ oder zusätzlich (kostenpflichtige) Maxwell High End Rendering Bilder bestellen.
![]() | Hinweis |
|---|---|
Bitte beachten Sie auch Kapitel 3, Richtlinien / Wichtigstes - CADENAS Design Manual (CDM). | |


![[Hinweis]](https://webapi.partcommunity.com/service/help/latest/pages/de/ecatalogsolutions/doc/images/note.png)
