Quanto segue è valido per il Vault 2022 e 2023
(Effettuati test in BINwin10x64_IT_VAULT_2023 - 10.13.18.44)
I file del progetto Inventor non si trovano solo nella directory principale ("C:\CADDATA\VaultPrj2023"), ma anche nelle sottocartelle.
Accesso da Inventor a Vault e/o autologin a Vault da Inventor:
Dopo la generazione del CAD apparirà la finestra di dialogo per il salvataggio del Vault.
Pertanto il file cad non viene salvato nel poolpath corretto e l'API Vault non può caricarlo.
Creare un nuovo ambiente Inventor:
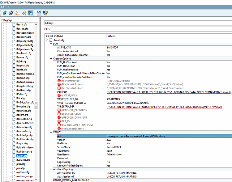
Nuova directory "C:\CADDATA2\VaultPrj23" con un solo progetto "VaultNew" (verrà spiegato più avanti).
Nuova directory "C:\CADDATA2\Vault23\LIBS\CADENAS" per il percorso del pool CADENAS.
Creare un nuovo progetto per questo ambiente.
Sono stati attivati i seguenti addin: PARTsolutions, Inventor Vault, Vault Data Standard.
Disattivare l'accesso automatico al Vault da Inventor.
Non accedere al Vault da Inventor.
Durante la prima esportazione viene visualizzata la finestra di dialogo standard dei dati.
Premere "No", l'api ha già una connessione al Vault.
PoolPath=C:\Users\root\Desktop\Vault_pool
Dopo l'esportazione, il file cad si trova nel percorso del pool locale.
Le iProperties dell'esportazione.
PoolPath=?_CREATION_OPTION("VAULT_LOCAL_FOLDER_00") & "/" & _FORMAT_0("<CATALOGFOLDERNAME(1)>")
.Value()
VAULT_LOCAL_FOLDER_00=C:\CADDATA2\Vault23\LIBS\CADENAS
Esportazione riuscita nel Vault
Proprietà dell'esportazione e del file cad nel percorso del pool
Funzionalità dell'Api del caveau FUNZIONALITÀ
Per evitare il dialogo di salvataggio dal plugin Vault e dal plugin Vault data standard verrà creato un nuovo problema.
L'ambiente del cliente può essere diverso. Pertanto, l'esportazione deve funzionare con quasi tutte le possibilità di impostazione.
L'ambiente Inventor + Vault nella VM BINwin10x64_EN_VAULT_2023 - 10.13.18.44 è pronto per i test.
Non modificare le impostazioni in Inventor o nel client Vault!















