Tabella: Comandi del menu contestuale sul set di dati
I campi ERP (non i dati geometrici) possono essere modificati, ad esempio con Imposta campi [Set fields].
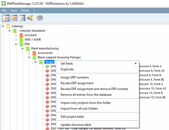
Creare la variante come nuova copia [Create variant as new copy]
(solo dopo aver selezionato un record di dati)
Vedere Sezione 4.25.8.2.3, “ Variante di modifica ” e Sezione 4.25.8.2.4, “ Creare una variante ”.
Annullamento dell'assegnazione ERP [Revoke ERP assignment]
Annullare l'assegnazione dell'ERP e cancellare il numero ERP [Revoke ERP assignment and remove ERP number]
Struttura del catalogo: Progetto nell'albero delle directory con Collegamento LinkDB (verde o giallo [se la struttura del filtro basata sulla funzione delle voci LinkDB [Filter tree based on LinkDB entries]
abilitata])
I campi ERP (non i dati geometrici) possono essere modificati, ad esempio con Imposta campi [Set fields].
Annullamento dell'assegnazione ERP [Revoke ERP assignment]
Annullare l'assegnazione dell'ERP e cancellare il numero ERP [Revoke ERP assignment and remove ERP number]
Importare il progetto nel database [Import this project in database]
Struttura del catalogo: Progetto nell'albero delle directory senza collegamento a LinkDB (rosso)
Struttura del catalogo: directory con almeno un progetto con collegamento LinkDB (funzione [if verde o gialla] Albero dei filtri basato sulle voci LinkDB [Filter tree based on LinkDB entries]
abilitato])
I campi ERP (non i dati geometrici) possono essere modificati, ad esempio con Imposta campi [Set fields].
Annullamento dell'assegnazione ERP [Revoke ERP assignment]
Annullare l'assegnazione dell'ERP e cancellare il numero ERP [Revoke ERP assignment and remove ERP number]
Rimuovere completamente tutte le voci dal database [Remove all entries from the database]
Importa solo progetti da questa directory [Import only projects from this folder]
Importazione di progetti da tutte le sottodirectory [Import from all sub-folders]
Aggiornare la tabella della struttura [Update structure table]
Struttura del catalogo: Directory senza progetto con link LinkDB (rosso)







