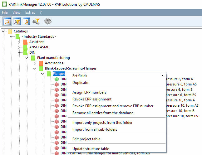
4.25.8.1. Kontextmenübefehle: Übersicht zu den verschiedenen Optionen