- 5.12.3.1. Classification (CNS)
- 5.12.3.1.1. Class "CNSGEOMBASE" -> Feature "CNS_NOSECTION"
- 5.12.3.1.2. Class "CNSERPBASE" -> Feature "CNS_RAWMATERIAL"
- 5.12.3.1.3. Class "CNSERPBASE" -> Feature "CNSCERTIFICATEROHS"
- 5.12.3.1.4. Classifying characteristic curves
- 5.12.3.1.5. Visualisation of diverse auxiliary geometry (spaces) generated from classification data
- 5.12.3.1.6. Notifications on changes in classes and attributes
- 5.12.3.2. Classification (By Categories) - (By Countries) - (By Functionality)
- 5.12.3.3. Classification (Delivery countries)
- 5.12.3.4. Classification (Standards)
You can reach all
classifications such as By Categories, By Countries, By Functionality, Delivery
Countries, eClass, Standards, CNS, etc., when selecting the
tabbed page Classification. In the
next line all installed classifications are displayed with their own tab.
(The menu item Classification is
either displayed when selecting the file categories.prj in the catalog
folder or on project level.)
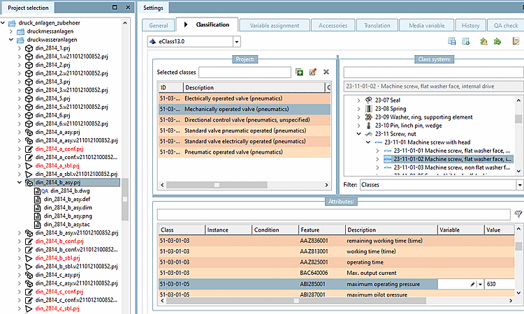
Classifications consist of classes and attributes. When selecting a project under Project selection, under Selected classes and under Attributes, classes and attributes assigned to this project are shown.
In this view, projects can be manually classified. Normally it is more time-saving when using the variety of different functions.
For example, templates can be created by which then the classifying is performed. See Section 5.12.8, “Classifying: Use of templates and plugins”.
As classifying of connection points by Published elements plays an important role, this field has its central place on the tabbed page 3D view. In the Preview, connection points are displayed and can directly be selected.
Furthermore they can be selected in the Preview via context menu command Choose connection point.
On the left side, following additional functions are found:
Check classification with plugins (see Section 5.12.8, “Classifying:
Use of templates and plugins”)
Edit classification with plugin (see Section 5.12.8, “Classifying:
Use of templates and plugins”)
Manage templates (see Section 5.12.8, “Classifying:
Use of templates and plugins”)
Execute template (see Section 5.12.8, “Classifying:
Use of templates and plugins”)
General on the subject of classification
Via classifications, alternative folder structures are created which then will be displayed in PARTdataManager.
Into these folder structures, (new) projects can be added. Details on the classification process can be found under Section 5.12.5, “ Add projects to classification (context menu) ”.
Details on this can be found under Section 5.12.5, “ Add projects to classification (context menu) ”.
For semi-automatic classifying, especially within the Classification (CNS) you have the function Batch classification of projects available.
Details on this can be found under Section 5.12.6, “ Batch classification of projects ”.
Currently[40] available classifications
By Categories: Classification according to categories. Details can be found under Section 5.12.3.2, “Classification (By Categories) - (By Countries) - (By Functionality)”.
By Countries: Classification according to countries where the respective company sells products and/or has subsidiaries. Details can be found under Section 5.12.3.2, “Classification (By Categories) - (By Countries) - (By Functionality)”.
By Functionality: Classification according to functions. Details can be found under Section 5.12.3.2, “Classification (By Categories) - (By Countries) - (By Functionality)”.
CNS: For example, the CADENAS classification uses placing information, published elements and attributes for the CAD integration or order number, type code, certificate information. For details see Section 5.12.3.1, “Classification (CNS) ”.
eCl@ss: Standardized classification system for product groups and product attributes with the objective of enabling electronic trading of classified products.
eCl@ss is offered as standard for the exchange of information between supplier and customer and is characterized by a four-stage hierarchical classification key with a catchword index of thousands of terms.
Table variables from standard or supplier catalogs or fixed values can be assigned to eCl@ss attributes via dialog box Class variables. Later for these eCl@ss attributes (terms) can be searched in PARTdataManager.
ETIM (Electro-technical information model) 4.0: Classification designed to meet the requirements of the electrical industry
ICS (International Classification Standards): International classification system to classify all economic sectors and activities that use technical standards
IFC: Classification using an international open standard to describe building and construction industry data
Standards: Standardization system provided by CADENAS. Structured in three parts according to DIN number.
UNSPSC: Product classification given by the United Nations. The standard shows an universal classification schema for different product groups for worldwide use.
![]() | Note |
|---|---|
Up-to-dateness of classifications is ensured directly before the release, however, it may happen that newer classifications are available at the moment of installation. So please check and update (if needed) via PARTadmin -> Catalog update -> Online.
Details on this can be found under Section 1.3.4.1, “ Catalog update Online ” in PARTsolutions - Administration Manual. | |
How to assign classes and attributes, please read under Section 5.12.5, “ Add projects to classification (context menu) ” .




![[Tip]](https://webapi.partcommunity.com/service/help/latest/pages/it/partsolutions_admin/doc/images/tip.png)








![[Note]](https://webapi.partcommunity.com/service/help/latest/pages/it/partsolutions_admin/doc/images/note.png)
