Informazioni generalisull'azienda,collaborazioni e carriera presso CADENAS
Non perdetevi le informazioni su tutte le novità e gli eventi!
Una risposta veloce e chiaraa tutte le domande sui nostri prodotti e soluzioni.
Potete trovare altri contenuti interessanti qui
Utilizzate il nostromodulo contattio trovate una filiale vicina
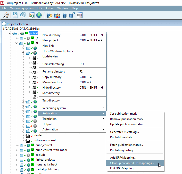
ERP mappings which are not required anymore they can be removed from the current work status by using the command Cleanup previous ERP mappings... (storing in mapping.json).
mapping.json
Cleanup ERP mappings