General information about the company and partnerships
Don´t miss anything! Inform yourself aboutall news and events.
The next dimension visual 3d search engine for manufacturer components
Fast and comfortable support for all questions about our products & solutions.
Explore more exciting content here.
Use our contact form or find a branch office nearby.
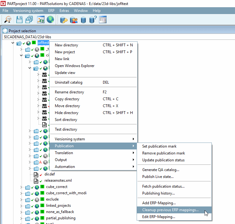
ERP mappings which are not required anymore they can be removed from the current work status by using the command Cleanup previous ERP mappings... (storing in mapping.json).
mapping.json
Cleanup ERP mappings