![]() | Nota |
|---|---|
Per rinominare le variabili non è sufficiente modificarle nella tabella. La modifica corrispondente deve essere effettuata anche nella geometria. | |
In PARTproject tale modifica può essere effettuata "in un colpo solo":
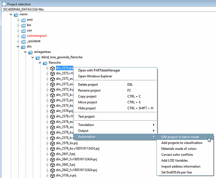
Fate clic con il pulsante destro del mouse sul file di progetto *.prj che contiene la variabile in questione.
Nel menu contestuale che si apre, selezionare il comando Modifica progetto nell'esecuzione batch [Edit project in batch mode] sotto Automazione [Automation].
-> Si apre la finestra di dialogo Modifica tabelle nell'esecuzione batch [Edit tables in batch run].
Selezionare l'opzione Rinomina variabile [Rename variable] e fare clic su .
Selezionare il vecchio nome nel campo elenco in Nome variabile [Name of variable] e inserire il nuovo nome nel campo Nuovo nome variabile [New variable name].

![[Nota]](https://webapi.partcommunity.com/service/help/latest/pages/it/partsolutions_user/doc/images/note.png)


