![]() | Hinweis |
|---|---|
Um Variablen umzubenennen, genügt es nicht, diese nur in der Tabelle zu ändern. Auch in der Geometrie muss die entsprechende Anpassung vorgenommen werden. | |
In PARTproject lässt sich eine solche Änderung „in einem Aufwasch“ erledigen:
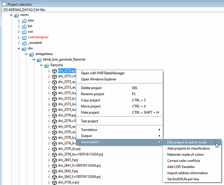
Klicken Sie mit der rechten Maustaste auf die Projektdatei *.prj, welche die betreffende Variable enthält.
Wählen Sie im sich öffnenden Kontextmenü unter Automatisierung [Automation] den Befehl Projekt im Batchlauf bearbeiten [Edit project in batch mode].
-> Das Dialogfenster Tabellen im Batchlauf bearbeiten [Edit tables in batch run] wird geöffnet.
Wählen Sie die Option Variable umbenennen [Rename variable] und klicken Sie auf .
Wählen Sie im Listenfeld unter Variablenname [Name of variable] den alten Namen und geben Sie den neuen im Feld Neuer Variablenname [New variable name] ein.
-> Der Variableneintrag der *.tab UND der *.3db wird geändert.

![[Hinweis]](https://webapi.partcommunity.com/service/help/latest/pages/de/partsolutions_user/doc/images/note.png)


