Minimum similarity in %: Determine the minimal tolerated similarity. Default is 98%.
Maximum number of search result: Hereby you can limit the displayed results. It does not affect the search itself.
Filter mirrored parts: When activating the option, mirrored parts are filtered.
By clicking on the button Edit custom variables
, the dialog box Custom variables is opened.Here you have the possibility to define variables, which shall be displayed in the report in addition. These are displayed at each part.
Possible are both ERP variables and variables from the characteristic attribute table.
First click on in order to add a new line.
Via double-click into the line under Variable type the list field opens with the following options:
Via double-click into the line under "Variable" a list field with the following options opens:
Options at variable type "ERP":
At selection "ERP" the ERP variables of the table are read and displayed in a list. You can also enter any other value.
Options at variable type "Table":
The characteristic attribute variables of the search directory (search source) are listed. You can also enter any other value.
Enter a labeling by clicking on it. This will be displayed in the report later.
Optionally you can state a unit. (ONLY possible at variables of the type "Table")
If the variable has no own unit, the entered unit is displayed.
If the variable has a unit, the value is converted - if necessary.
The diameter in the table is given in inches. You have stated mm as unit. -> The value is automatically converted from inches to mm.
Via dialog section Filter for results, search results can be further restricted. Available filters are Variables search and Topology search. The functions can be multiply used by clicking on the Add search function button.
The functionality is according to the standard search functions:
Details on Variables search are found under Section 3.1.6.4.5, “ Variables search ”.
Details on Topology search are found under Section 3.1.6.4.12, “ Topology search ”.
You can also create a report based on preferred parts. Therefor activate the checkbox. This is comparable to the button Preferred rows on/off
in the ERP toolbar. Then the report only uses
preferred parts.
Start the report creation by clicking on .
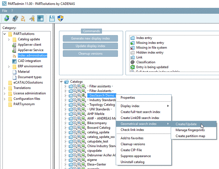
Possibly a message appears that the linear (geometric) index is not up-to-date.
Create the index in PARTadmin under Index administration -> Geometrical search index -> Create/Update.
The report contains two view options, which will be explained in detail in the following:



![[Note]](https://webapi.partcommunity.com/service/help/latest/pages/it/partsolutions_user/doc/images/note.png)
![[Tip]](https://webapi.partcommunity.com/service/help/latest/pages/it/partsolutions_user/doc/images/tip.png)


