Nehmen Sie die gewünschten Einstellungen vor:
Minimale Ähnlichkeit in %: Stellen Sie hier die minimalste tolerierte Ähnlichkeit ein. Default 98%.
Maximale Anzahl der Suchergebnisse: Hiermit können Sie die Anzeige der Ergebnisse einschränken. Dies beeinflusst nicht die Suche an sich.
Gespiegelte Teile filtern: Wenn Sie die Option aktivieren, werden gespiegelte Teile herausgefiltert.
Mit Klick auf die Schaltfläche Benutzerdefinierte Variablen bearbeiten
öffnet sich das Dialogfenster Benutzerdefinierte Variablen.Hier haben Sie die Möglichkeit, Variablen zu definieren, die zusätzlich im Bericht eingeblendet werden. Diese werden bei jedem Teil angezeigt.
Möglich sind sowohl ERP-Variablen, als auch Variablen aus der Sachmerkmalstabelle.
Klicken Sie als erstes auf , um eine neue Zeile einzufügen.
Mit Doppelklick in die Zeile unter Variablentyp öffnet sich ein Listenfeld mit folgender Auswahlmöglichkeit:
Mit Doppelklick in die Zeile unter "Variable" öffnet sich ein Listenfeld mit folgenden Eingabemöglichkeiten:
Eingabemöglichkeiten bei Variablentyp "ERP":
Bei Auswahl "ERP" werden die ERP-Variablen der Tabelle ausgelesen und als Vorschlag in Form einer Listenauswahl angezeigt. Sie können auch einen beliebigen anderen Wert selbst eingeben.
Eingabemöglichkeiten bei Variablentyp "Tabelle":
Bei Auswahl "Tabelle" werden die Sachmerkmals-Variablen des Such-Verzeichnisses (Suchquelle) ausgelesen und als Vorschlag in Form einer Listenauswahl angezeigt. Sie können auch einen beliebigen anderen Wert selbst eingeben.
Fügen Sie mit Klick in das Eingabefeld eine Beschriftung ein, die später im Bericht zu sehen sein wird.
Optional können Sie eine Einheit angeben. (NUR möglich bei Variablen vom Typ "Tabelle")
Sofern die Variable keine eigene Einheit hat, wird die eingetragene Einheit angezeigt.
Sofern die Variable eine Einheit hat, wird der Wert - wenn erforderlich - umgerechnet.
Der Durchmesser in der Tabelle ist in Zoll angegeben. Sie haben als Einheit mm angegeben. -> Der Wert wird automatisch von Zoll nach mm umgerechnet.
Mittels Dialogbereich Filter für die Ergebnisse können Ergebnisse weiter eingeschränkt werden. Verfügbare Filter sind Variablensuche und Topologiesuche. Die Funktionen können mit Klick auf Suchfunktion hinzufügen auch mehrmals verwenden.
Die Funktionsweise entspricht den Standardsuchfunktionen:
Details zu Variablensuche finden Sie unter Abschnitt 3.1.6.4.5, „Variablensuche“.
Details zu Topologiesuche finden Sie unter Abschnitt 3.1.6.4.12, „Topologiesuche“.
Sie können einen Report auch auf der Basis von Vorzugsteilen erstellen. Aktivieren Sie hierzu das Auswahlkästchen. Dies ist vergleichbar mit der Aktivierung der Schaltfläche Vorzugsreihen an/aus
in der ERP-Werkzeugleiste. Der Report verwendet
dann nur Vorzugsteile.
Starten Sie das Erzeugen des Reports mit .
Evtl. erscheint eine Meldung, dass der lineare (geometrische Index) nicht aktuell ist.
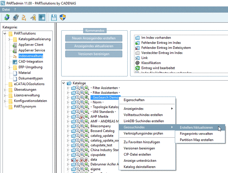
Erstellen Sie den Index in PARTadmin unter Indexverwaltung -> Geosuchindex -> Erstellen/Aktualisieren.
Der Bericht besteht aus 2 Ansichten, die im Folgenden detailliert erläutert werden.



![[Hinweis]](https://webapi.partcommunity.com/service/help/latest/pages/de/partsolutions_user/doc/images/note.png)
![[Tipp]](https://webapi.partcommunity.com/service/help/latest/pages/de/partsolutions_user/doc/images/tip.png)


