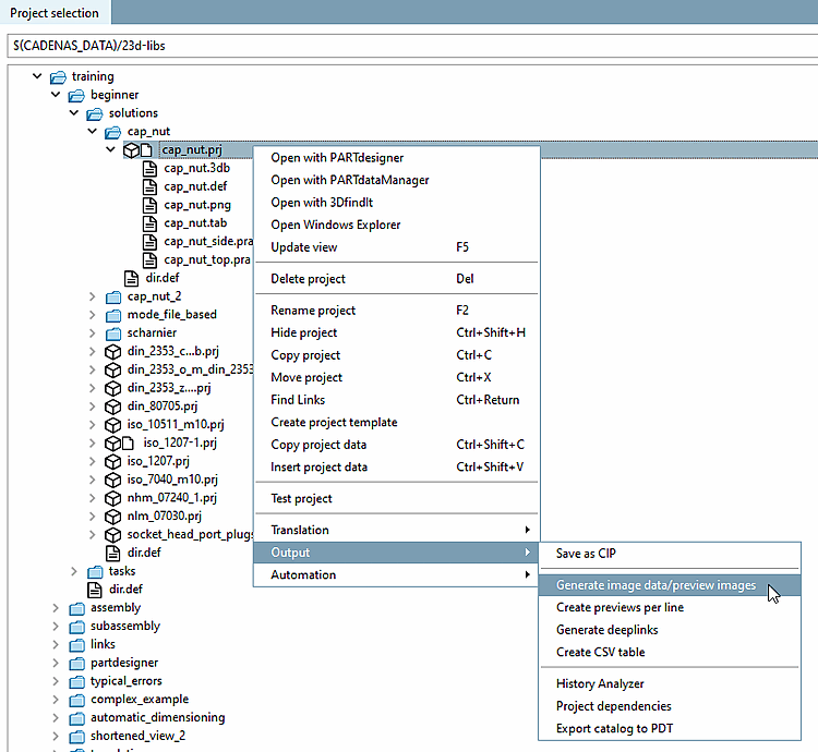
È possibile generare automaticamente immagini di anteprima per la struttura della directory:
In PARTproject, fare clic su Generate image data/preview images nel menu contestuale del progetto/directory.
-> Si apre la finestra di dialogo Esporta dati immagine [Export images].
Per informazioni sulla creazione di immagini di anteprima, vedere Sezione 5.8.2.1.15.4, “ Generare dati di immagine/anteprime di immagini in esecuzione batch ” in eCATALOG 3Dfindit.
In PARTproject, fare clic su Apri con PARTdataManager [Open with PARTdataManager] nel menu contestuale del progetto desiderato.
-> Le immagini di anteprima vengono ora visualizzate nel PARTdataManager.

![[Nota]](https://webapi.partcommunity.com/service/help/latest/pages/it/partsolutions_user/doc/images/note.png)



