Fornite le immagini di anteprima richieste nella struttura della directory.
Selezionare il progetto desiderato e impostare l'immagine di anteprima desiderata nel campo elenco in Impostazioni [Settings] -> scheda Generale [General] -> Anteprima [Preview].
-> Solo ora l'immagine di anteprima viene visualizzata nella struttura di directory di PARTproject.
Selezionare "progetto monopartito.png".
-> Nell'area di dialogo Modifica progetto [Edit project], l'immagine di anteprima del componente viene visualizzata in Anteprima [Preview].
Opzionale, se si desidera sostituire l'immagine di anteprima con un'altra:
Fare clic sul pulsante e selezionare la nuova immagine di anteprima nell'Explorer.
-> In PARTproject, l'immagine di anteprima del dado del tappo è stata sostituita. L'anteprima mostra la rappresentazione corrispondente.
-> In seguito, quando si richiama il progetto, l'immagine di anteprima corrispondente appare nella vista parti del PARTdataManager:[14]
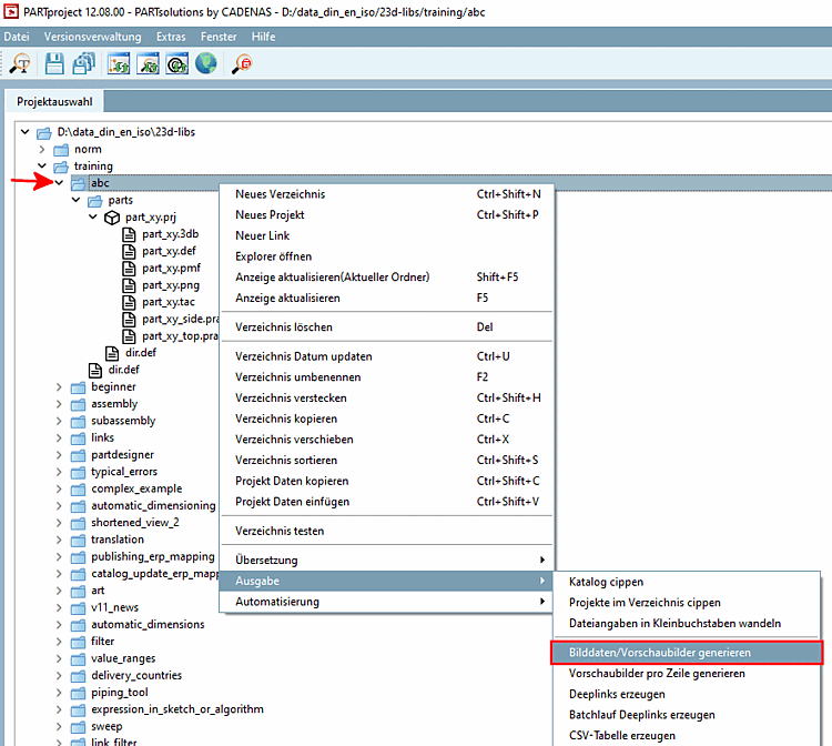
![[Nota]](https://webapi.partcommunity.com/service/help/latest/pages/it/partwarehouse/doc/images/note.png)
Nota Le immagini di anteprima possono essere create automaticamente utilizzando il comando del menu contestuale Genera [Generate image data/preview images] dati immagine/immagini di anteprima. Vedere Sezione 5.8.2.1.15.4, “ Generare dati di immagine/anteprime di immagini in esecuzione batch ”.




