Se si desidera utilizzare l' AppServer locale, tenere presente la seguente impostazione:
PARTapplicationServer è in esecuzione come servizio?
Se si lavora con un PARTapplicationServer locale, avviarlo in una console con il parametro "-e".
Sotto
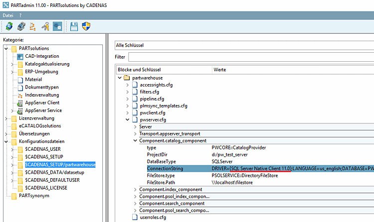
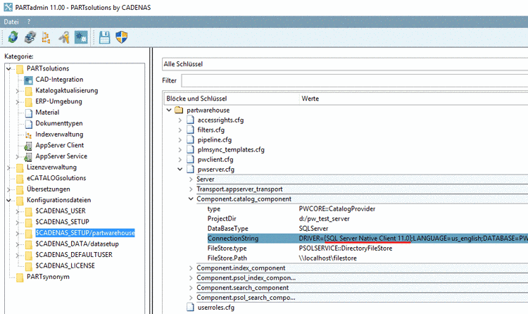
%cadenas_setup%->pappserver.cfg-> chiaveServicesla stringa deve essere inseritaPartWareHouseServiceessere.Sotto %cadenas_setup%/partwarehouse -> configurazione
pwserver.cfgdeve essere un file inserimento nella chiaveConnectionStringessere presenti e È necessario installare il driver di database corretto.




