Wenn Sie den lokalen AppServer verwenden möchten, achten Sie auf folgende Einstellung:
Läuft PARTapplicationServer als Dienst?
Wenn Sie mit lokalem PARTapplicationServer arbeiten, starten Sie diesen in einer Konsole mit Parameter "-e".
Unter
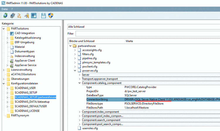
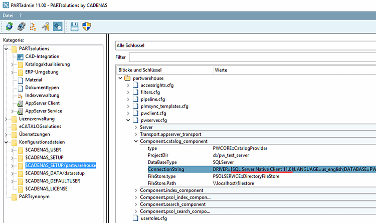
%cadenas_setup%->pappserver.cfg-> SchlüsselServicesmuss der StringPartWareHouseServiceeingetragen sein.Unter %cadenas_setup%/partwarehouse -> Konfigurationsdatei
pwserver.cfgmuss ein korrekter Eintrag im SchlüsselConnectionStringvorhanden sein und passend dazu der richtige Datenbanktreiber installiert sein.




