Per i progetti "progetto3.prj", "progetto5.prj", "progetto6.prj" e "progetto7.prj", il progetto e il numero standard (NN) sono stati rinominati, la directory è stata modificata e la denominazione standard (NB) è stata adattata.
Ma anche modifiche così complesse vengono riconosciute e assegnate dal Gestore aggiornamenti [Update manager].
Se nella nuova versione mancano progetti o righe, lo si riconosce da una colonna vuota sotto la voce Nuovo record di dati [New dataset].
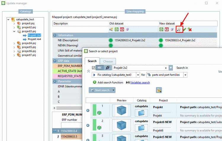
Per
progetti che non è stato possibile mappare o se un errore
, utilizzare la funzione di ricerca Cerca
progetto [Search project] e cercare un
Nomi di progetto o valori simili.
-> Si apre la finestra di dialogo Cerca o seleziona progetto [Search or select project].
Inserire le variabili e i valori del vecchio record di dati. Se si conosce un numero d'ordine presente in una colonna, è possibile utilizzarlo per la ricerca.
Fare doppio clic sul risultato della ricerca desiderato.
-> Il nuovo progetto viene visualizzato in Assegnazione linea [Line mapping] -> Progetto assegnato [Assigned project].
I valori sono inseriti in Nuovo record di dati [New dataset]. (Se si è fatto doppio clic a livello di progetto, potrebbe essere necessario modificare la riga della tabella).
Conferma l'assegnazione cliccando su il segno di spunta verde
.-> Viene visualizzato un messaggio corrispondente.
Un segno di spunta verde appare anche sulla riga del progetto modificato nell'albero degli indici.
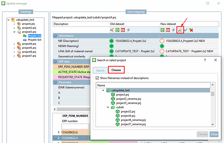
Un altro modo per trovare il record di dati corrispondente al vecchio progetto è quello di aprire il nuovo albero degli indici in parallelo al vecchio albero degli indici e cercare attraverso la struttura delle directory.
Fare clic sull'icona Cerca progetto [Search project]
.
-> Si apre la finestra di dialogo Cerca o seleziona progetto [Search or select project].
Fare doppio clic sul progetto appropriato.
-> I valori di una riga standard vengono inseriti nella colonna Nuovo record di dati [New dataset] o Record di dati selezionati [Selected dataset].
Conferma l'assegnazione cliccando su il segno di spunta verde
. Procedere in questo modo con il
altra linea di progetto.
In casi evidenti, è possibile assegnare direttamente un progetto diverso utilizzando il comando del menu contestuale Cambia progetto di destinazione [Change target project].
-> Si apre la finestra di dialogo Seleziona progetto [Choose project].
Selezionare il progetto desiderato nell'albero degli indici e confermare facendo clic su .
La mappatura è stata possibile per il progetto 3, anche se il nome del progetto è cambiato. È possibile vedere il nome del vecchio progetto nell'albero degli indici e il nome del nuovo progetto in Assegnazione linea [Line mapping] -> Progetto assegnato [Assigned project].
La mappatura è stata possibile anche per il progetto 5, sebbene il progetto, il numero di standard e la denominazione dello standard siano stati rinominati.





![[Suggerimento]](https://webapi.partcommunity.com/service/help/latest/pages/it/partwarehouse/doc/images/tip.png)
![[Nota]](https://webapi.partcommunity.com/service/help/latest/pages/it/partwarehouse/doc/images/note.png)


