Per poter utilizzare i componenti (come valvole, raccordi) in sistemi di progettazione come Revit, è necessario impostare caratteristiche specifiche nella classificazione di Revit.
A tal fine, è necessario impostare il modello di famiglia Revit appropriato:
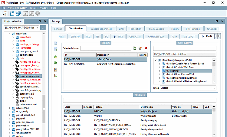
Avviare PARTproject e navigare attraverso la struttura di directory fino alla parte che deve essere dotata della classe appropriata.
Aprire la pagina della scheda Classificazione e quindi la pagina della scheda Revit.
Selezionare la classe. (Nell'illustrazione precedente è stata selezionata come esempio la porta (metrica) ).
Elenco di tutti i modelli di famiglia Revit attualmente disponibili modelli di famiglia Revit:
Ogni modello della classificazione di Revit ha caratteristiche specifiche.
La maggior parte dei modelli in Revit o delle classi in 3Dfindit presenta le seguenti 5 caratteristiche nella classificazione di Revit. È possibile aggiungere ulteriori informazioni, ad esempio larghezza e altezza.
Figura 3.85. L'illustrazione mostra le caratteristiche della classe Revit "Modello generico (metrico)".
Categoria di famiglia: la categoria di famiglia definisce quale classe/categoria avrà una parte in Revit.
Famiglia basata sul piano di lavoro: ... definisce che l'oggetto può essere posizionato utilizzando i 3 piani di lavoro predefiniti
Famiglia sempre verticale: ... definisce se un oggetto deve essere sempre posizionato "in verticale".
La famiglia consente il taglio con vuoti: 0/1 - di solito si lascia vuoto
Tipo di parte meccanica della famiglia:
Questa proprietà definisce la funzione del componente, ad esempio quando viene utilizzato in una specifica di tubazione. Esistono valori predefiniti che vengono impostati in base alla corretta "Categoria di famiglia" (la categoria è descritta tra parentesi).
Selezionare il valore desiderato nel campo elenco.
Tipo di parte dell'interruttore dell'apparecchiatura(elettrico)
Tipo di parte della JunctionBox(illuminazione/apparecchiatura elettrica/allarme antincendio/comunicazione)
Tipo di parte normale(tubazioni, comunicazioni, allarme antincendio, illuminazione, meccanica)
Tipo di parte dell'interruttore(apparecchio elettrico/illuminazione)
La valvola è suddivisa per tipo di parte(accessorio per tubi)
Per il MEP[8]-si utilizzano principalmente i due valori seguenti:
Esempio: per le valvole che dividono un tubo in due sezioni, si deve utilizzare la raccomandazione Valve breaks into part type (Pipe Accessory).
Un riferimento dettagliato (quale tipo di parte crea quale funzione) è disponibile nella pagina della Guida di Autodesk:
https://knowledge.autodesk.com/support/revit-products/learn-explore/caas/CloudHelp/cloudhelp/2018/ENU/Revit-Customize/files/GUID-54F9DD0A-6F46-4B52-8F58-B8FA630F14EA-htm.html
Modelli di famiglia Revit (*.rft) con caratteristiche associate :
(Metrico) Apparecchi di illuminazione (apparecchi)
Sezione 3.5.4.2.1.1, “Revit: caricamento di file IES in RFA (apparecchi di illuminazione)”I dettagli sono disponibili su .
Figura 3.88. L'illustrazione mostra le caratteristiche della classe Revit "(Metric) Lighting fixture" (apparecchi di illuminazione)
Per le porte, le caratteristiche di larghezza e altezza definiscono il taglio della parete della carcassa.
Spessore del muro - incluso l'intonaco (poiché il telaio della porta non può reagire allo spessore del muro)
Larghezza e altezza dell'apertura a muro (deve essere più larga e più alta della larghezza/altezza dell'anta a causa degli spazi di installazione). I valori usuali per le distanze aggiuntive sono: +35 mm di larghezza e +17,5 mm di altezza. Questi valori devono essere elaborati e finalizzati con il produttore in sede di progetto.
Per le finestre, le caratteristiche di larghezza e altezza definiscono il taglio della parete dell'involucro.
Figura 3.90. L'illustrazione mostra le caratteristiche della classe Revit "(Metric) Window" (finestra)
[8] MEP: Mechanical, Electrical, and Plumbing(termine inglese per indicare l'ingegneria dei servizi edilizi)


![[Nota]](https://webapi.partcommunity.com/service/help/latest/pages/it/partwarehouse/doc/images/note.png)




![[Importante]](https://webapi.partcommunity.com/service/help/latest/pages/it/partwarehouse/doc/images/important.png)

