Sono stati utilizzati per un progetto specifico (standard o
Compra Parte), la finestra Parte Staccata [Discontinued part] appare quando viene richiamata in 3Dfindit / PARTdataManager, in cui uno o più
Vengono elencate diverse parti, che invece della selezione originale
(se questa opzione è disponibile nella
replace_std.cfg è stato attivato).
La seguente illustrazione mostra la selezione dei prodotti in 3Dfindit.
(La tabella seguente mostra le icone di 3Dfindit. L'aspetto rispetto a PARTdataManager è solo leggermente diverso).
|
|
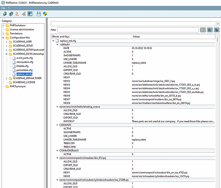
È possibile accedere al file di configurazione in
PARTadmin in File di configurazione [Configuration files] della categoria → $CADENAS_DATA/datasetup → replace_std.cfg.
Nei singoli blocchi, inserire le parti standard e acquistate sostituite.
Il nome del blocco è il percorso relativo completo dal catalogo al file di progetto.
[norm/din_en_iso/viti/viti cilindriche/din_912.prj]
ALLOW_OLD = (intervallo di valori 0 o 1)
Se impostato su 1, il pulsante è visibile in 3Dfindit / PARTdataManager.
Se impostato su 0, il pulsante non è visibile in 3Dfindit / PARTdataManager.
CREATENR_OLD = (intervallo di valori 0 o 1)
Se impostato a 0, fare clic su il pulsante Registra per Aggiungere un database di collegamento [Add dataset to link database]
un messaggio di errore.
Figura 1.539. PARTdataManager: Non è possibile creare un record di dati per questo standard scaduto [Adding a dataset is not allowed for this expired norm.].
NEW1 = norm/din_en_iso/viti/viti cilindriche/din_en_iso_4762.prj
NEW2 = norm/din_en_iso/viti/viti cilindriche/din_en_iso_1234.prj
Percorso relativo al nuovo progetto (a partire dal nome del catalogo).

![3Dfindit: finestra di dialogo "Parte distaccata [Discontinued part]](https://webapi.partcommunity.com/service/help/latest/pages/it/partwarehouse/doc/resources/img/img_99cadf2d473f4112b3bb7f2163b7386e.png)
![PARTdataManager: finestra di dialogo "Parte staccata [Discontinued part]"](https://webapi.partcommunity.com/service/help/latest/pages/it/partwarehouse/doc/resources/img/img_f72cf36b015f4824894a1ed76161d78b.png)






![[Nota]](https://webapi.partcommunity.com/service/help/latest/pages/it/partwarehouse/doc/images/note.png)





![PARTdataManager: Non è possibile creare un record di dati per questo standard scaduto [Adding a dataset is not allowed for this expired norm.].](https://webapi.partcommunity.com/service/help/latest/pages/it/partwarehouse/doc/resources/img/img_ceaba5e460754ef2b4ff1eb5127570f9.png)
