Wurden für ein bestimmtes Projekt (Norm- oder
Kaufteil) Einstellungen gesetzt, erscheint beim Aufruf in 3Dfindit / PARTdataManager das Fenster Abgelöstes Teil [Discontinued part], in welchem ein oder
mehrere Teile gelistet werden, welche anstatt der ursprünglichen Auswahl
geladen werden können (sofern diese Möglichkeit in der
Konfigurationsdatei replace_std.cfg aktiviert wurde).
Die folgende Abbildung zeigt die Produktauswahl in 3Dfindit.
(Die folgende Tabelle zeigt die Icons aus 3Dfindit. Das Aussehen im Vergleich zu PARTdataManager ist nur geringfügig anders.)
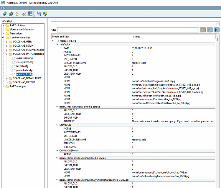
Zugriff auf die Konfigurationsdatei haben Sie in
PARTadmin unter Kategorie Konfigurationsdateien [Configuration files] → $CADENAS_DATA/datasetup → replace_std.cfg.
In den einzelnen Blöcken geben Sie die abgelösten Norm- und Kaufteile an.
Blockname ist der komplette relative Pfad vom Katalog bis hinunter zur Projektdatei.
[norm/din_en_iso/schrauben/zylinderschrauben/din_912.prj]
ALLOW_OLD = (Wertebereich 0 oder 1)
Wenn auf 1 gesetzt, dann ist in 3Dfindit / PARTdataManager die Schaltfläche sichtbar.
Wenn auf 0 gesetzt, dann ist in 3Dfindit / PARTdataManager die Schaltfläche nicht sichtbar.
CREATENR_OLD = (Wertebereich 0 oder 1)
Wenn auf 0 gesetzt, dann wird beim Klick auf die Schaltfläche Datensatz zur Linkdatenbank hinzufügen [Add dataset to link database]
eine Fehlermeldung ausgegeben.PARTdataManager: Für diese abgelaufene Norm darf kein Datensatz angelegt werden. [Adding a dataset is not allowed for this expired norm.]
NEW1 = norm/din_en_iso/schrauben/zylinderschrauben/din_en_iso_4762.prj
NEW2 = norm/din_en_iso/schrauben/zylinderschrauben/din_en_iso_1234.prj
Relativer Pfad zum neuen Projekt (beginnend mit Katalogname).

![3Dfindit: Dialogfenster "Abgelöstes Teil [Discontinued part]"](https://webapi.partcommunity.com/service/help/latest/pages/de/partwarehouse/doc/resources/img/img_f566eb6781ad466fbcacd079d9c6d9b8.png)
![PARTdataManager: Dialogfenster "Abgelöstes Teil [Discontinued part]"](https://webapi.partcommunity.com/service/help/latest/pages/de/partwarehouse/doc/resources/img/img_b9088579ee6a4e358b317c0d0ee54c6e.png)






![[Hinweis]](https://webapi.partcommunity.com/service/help/latest/pages/de/partwarehouse/doc/images/note.png)





![PARTdataManager: Für diese abgelaufene Norm darf kein Datensatz angelegt werden. [Adding a dataset is not allowed for this expired norm.]](https://webapi.partcommunity.com/service/help/latest/pages/de/partwarehouse/doc/resources/img/img_752cf79bb10144398e7d06cd93a9665f.png)