Cela
Mappage entre les fonctions NX et les fonctions PSOL
se trouve dans le fichier de configuration ifugnx.cfg dans ce qui suit
Cubes:
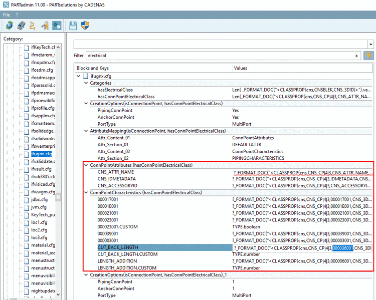
Exemple : Mapping entre la caractéristique NX "CUT_BACK_LENGTH" et la caractéristique PSOL "000036001".
Les caractéristiques de la classe CNS_CP|4|3 (Electrical Connection) sont listées dans la boîte de dialogue Variables de classe [Class variables].
Exemple : la caractéristique NX "CUT_BACK_LENGTH" correspond à la caractéristique PSOL "000036001" (Connection Insulation Stripped Length).
Pour Routing Electrical, les données de terminal des différents sous-ports d'un multiport, comme les points d'attache, les noms, sont disponibles.



