Das Mapping zwischen
NX-Merkmalen und PSOL-Merkmalen findet sich in der Konfigurationsdatei
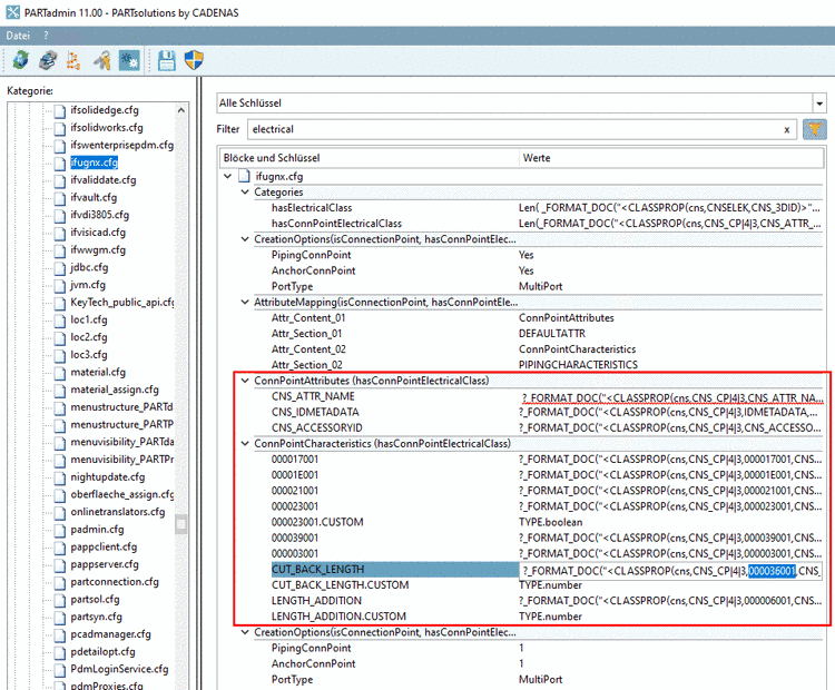
ifugnx.cfg in folgenden
Blöcken:
Die Merkmale der Klasse CNS_CP|4|3 (Electrical Connection) sind im Dialogfenster Klassenvariablen aufgelistet.
Beispiel: Das NX-Merkmal "CUT_BACK_LENGTH" entspricht dem PSOL-Merkmal "000036001" (Connection Insulation Stripped Length)
Für Routing Electrical stehen Terminal-Daten der einzelnen Subports von einem Multiport wie Anfügepunkte, Namen zur Verfügung.



